[Từ nhà nước điều hành sang nhà nước kiến tạo phát triển] - Chương 3: Xây dựng môi trường cạnh tranh lành mạnh, công bằng (Phần 3.4)
3.4. HỆ THỐNG CHÍNH SÁCH CẠNH TRANH CỦA VIỆT NAM
Trong nghiên cứu này, từ kinh nghiệm của thế giới, chúng tôi nhìn nhận chính sách cạnh tranh là tập hợp của các chính sách, pháp luật điều chỉnh và do đó tác động trực tiếp tới sự tồn tại cũng như năng lực và kết quả cạnh tranh của các chủ thể kinh doanh, bao gồm: (i) Chính sách cạnh tranh về gia nhập thị trường (khung khổ pháp lý để các chủ thể hình thành và/hoặc bắt đầu hoạt động kinh doanh của mình trên thị trường); (ii) Chính sách cạnh tranh về hoạt động trên thị trường của chủ thể kinh doanh; (iii) Chính sách cạnh tranh về sản phẩm/hàng hóa ảnh hưởng tới cạnh tranh; và (iv) Chính sách hỗ trợ của Nhà nước đối với các ngành nghề, lĩnh vực kinh doanh. Chính sách cạnh tranh của Việt Nam hiểu theo nghĩa như trên được thể hiện trong các văn bản pháp luật như Luật (của Quốc hội), Pháp lệnh (của Ủy ban Thường vụ Quốc hội), Nghị định (của Chính phủ), Quyết định của Thủ tướng Chính phủ và Thông tư (của Bộ).
Theo thông lệ từ trước tới nay ở Việt Nam, mặc dù thẩm quyền ban hành các văn bản pháp luật là khác nhau, trên thực tế, việc soạn thảo và thực thi các văn bản này đều thuộc về các bộ quản lý ngành. Văn bản thuộc chuyên môn nào sẽ do bộ phụ trách chuyên ngành đó soạn thảo và thực thi. Việt Nam hiện có 20 bộ, cơ quan ngang bộ có thẩm quyền soạn thảo và thực thi các văn bản pháp luật, trong đó có ít nhất 14 bộ ngành có quản lý trực tiếp các hoạt động kinh doanh trong các lĩnh vực kinh tế khác nhau thông qua các văn bản pháp luật do mình soạn thảo và chủ trì thực thi.
Điều này đồng nghĩa với việc mặc dù các văn bản thuộc diện “chính sách cạnh tranh” có tác động trực tiếp hoặc gián tiếp tới cạnh tranh, chúng không được soạn thảo bởi một cơ quan chuyên môn về cạnh tranh mà là bởi các bộ ngành khác. Do đó, để có thể đánh giá, kiểm soát từ góc độ nội dung của các chính sách cạnh tranh này (xem chúng có phù hợp từ góc độ cạnh tranh không, có bóp méo cạnh tranh không, có cản trở cạnh tranh lành mạnh vượt quá mức cần thiết không...), sự tham gia của cơ quan chuyên môn về cạnh tranh chỉ có thể thực hiện được thông qua vai trò kiểm soát từ góc độ cạnh tranh của cơ quan này trong quá trình soạn thảo các văn bản pháp luật liên quan.
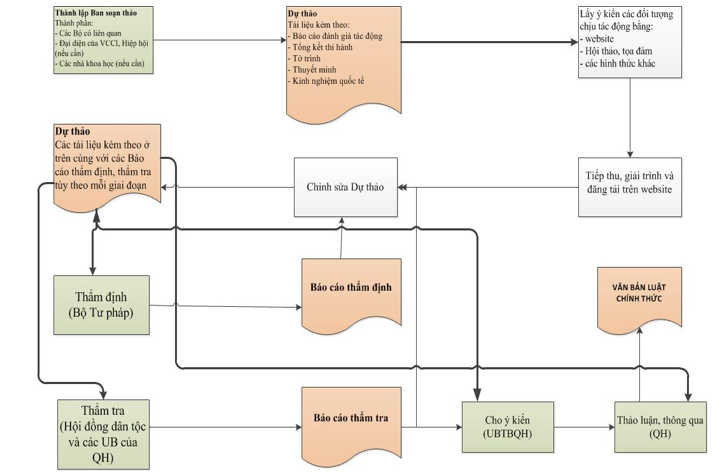
Quy trình soạn thảo các văn bản quy phạm pháp luật nói chung, trong đó có các văn bản được xếp vào diện “chính sách cạnh tranh” ở Việt Nam, hiện được quy định tại Luật Ban hành văn bản quy phạm pháp luật ban hành vào tháng 6/2015 với nhiều sửa đổi trong quy trình xây dựng văn bản quy phạm pháp luật theo hướng minh bạch và có chất lượng hơn1. Theo Luật này, tùy thuộc vào loại văn bản pháp luật mà quy trình xây dựng và mức độ kiểm soát có sự khác nhau. Đối với văn bản cấp Luật, Pháp lệnh, Nghị định thì quy trình kiểm soát chặt chẽ hơn rất nhiều so với văn bản cấp Thông tư, trong đó có chia ra các giai đoạn soạn thảo với sự tham gia ý kiến/xem xét của các chủ thể khác nhau ở từng giai đoạn với những vai trò là các “chốt chặn”, “màng lọc” để kiểm soát, rà soát các đề xuất quy định ở các góc độ khác nhau trước khi tới bước thông qua/ban hành. Đối với các văn bản cấp Thông tư thì việc lấy ý kiến hay kiểm soát từ các chủ thể bên ngoài đối với quá trình soạn thảo hạn chế hơn, phụ thuộc chủ yếu vào lựa chọn của cơ quan soạn thảo (mà không mang tính bắt buộc như đối với quy trình soạn thảo các văn bản cấp Nghị định trở lên).
Hình 3.2. Biểu đồ quy trình soạn thảo một Thông tư

Nguồn: Tổng hợp của nhóm nghiên cứu.
Hình 3.3. Biểu đồ quy trình soạn thảo một Luật

Nguồn: Tổng hợp của nhóm nghiên cứu.
Nhìn vào Hình 3.3, có thể thấy sự tham gia của nhiều chủ thể khác ngoài cơ quan chủ trì soạn thảo vào quá trình soạn thảo văn bản quy phạm pháp luật cấp Nghị định trở nên. Cụ thể, ở giai đoạn Dự thảo, xuất hiện vai trò của các cơ quan liên quan cũng như của các tổ chức, cá nhân chịu tác động. Sang các giai đoạn tiếp theo như Thẩm định dự thảo, Cho ý kiến đối với dự thảo, Thẩm tra dự thảo, và Thảo luận dự thảo, chúng ta lần lượt thấy sự tham gia của Bộ Tư pháp, Chính phủ, các Ủy ban của Quốc hội, và Quốc hội. Các nội dung tham gia như cho ý kiến/kiểm soát/rà soát dự thảo của các chủ thể bên ngoài thường bao gồm: sự cần thiết của việc ban hành văn bản; tính hợp hiến (phù hợp với Hiến pháp), thống nhất (phù hợp với các văn bản pháp luật cấp cao hơn), hợp lý, công bằng, khả thi, v.v.
Từ góc độ cạnh tranh, có một điều dễ nhận thấy là trong suốt quy trình soạn thảo và kiểm soát soạn thảo văn bản hiện tại của Việt Nam, ít nhất đối với các văn bản thuộc “chính sách cạnh tranh”, không có bước nào dành riêng cho việc kiểm soát dự thảo từ góc độ cạnh tranh của cơ quan chuyên môn về cạnh tranh. Tuy nhiên, việc kiểm soát các dự thảo từ góc độ cạnh tranh vẫn có thể được thực hiện gián tiếp thông qua: (i) Góp ý của Cục Quản lý Cạnh tranh (trong góp ý chung của Bộ Công thương) đối với các dự thảo văn bản được cơ quan chủ trì soạn thảo gửi lấy ý kiến Bộ Công thương; và (ii) Góp ý của các chủ thể khác (đặc biệt là của các doanh nghiệp, hiệp hội) về các khía cạnh có ảnh hưởng tới cạnh tranh (ví dụ như về tính công bằng, khả thi, hợp lý).
Mặc dù Bộ Công thương là đơn vị được lấy ý kiến cho nhiều dự thảo văn bản thuộc phạm vi chính sách cạnh tranh, rất ít các trường hợp ý kiến này được thực hiện từ góc độ cạnh tranh, bởi Cục Quản lý Cạnh tranh. Trên thực tế, phần lớn các ý kiến góp ý cho các văn bản liên quan tới kinh doanh do các Bộ ngành khác soạn thảo và lấy ý kiến Bộ Công thương được thực hiện bởi Vụ Pháp chế - Bộ Công thương. Về phía các doanh nghiệp và hiệp hội, tuy Nhà nước khuyến khích và tạo cơ chế cho người dân, doanh nghiệp, các tổ chức xã hội... tham gia vào quá trình hoạch định chính sách của Nhà nước, nhưng tính hiệu quả của việc tham gia vẫn còn là hạn chế. Phần lớn các doanh nghiệp nhỏ và vừa (trên 90% tổng số doanh nghiệp đăng ký hoạt động) vẫn không quan tâm và/hoặc chưa ý thức được tầm quan trọng của việc tham gia xây dựng chính sách (theo kết quả khảo sát của hơn 8.000 doanh nghiệp dân doanh năm 2014 tại 63 tỉnh, thành phố do VCCI tiến hành cho biết, có đến 80% doanh nghiệp chưa từng tham gia góp ý kiến về các quy định, chính sách của Nhà nước). Các doanh nghiệp lớn thì quan tâm nhiều hơn tới các hoạt động này, nhưng các ý kiến góp ý của nhóm này, nếu không thận trọng, rất dễ khiến cho các quy định trở thành phản cạnh tranh, chỉ có lợi cho nhóm (một) doanh nghiệp đã nêu ý kiến/vận động chính sách liên quan mà bất lợi cho các doanh nghiệp còn lại. Hộp 3.5 minh họa một trường hợp như vậy.
Hộp 3.5. Thay đổi chính sách thuế từ đề xuất của một doanh nghiệp
|
Tháng 05/2013, Thủ tướng Chính phủ ban hành Quyết định số 24/2013/QĐ-TTg sửa đổi, bổ sung một điều khoản của Quyết định số 36/2011/QĐ-TTg trong đó điều chỉnh mức thuế nhập khẩu đối với xe ô tô chở người từ 09 chỗ ngồi trở xuống (kể cả lái xe) có dung tích xi lanh dưới 1.500 cc theo hướng tăng lên 25% - 42%. Đây là mức tăng khá lớn, tạo ra bất lợi và sự phân biệt đối xử giữa các doanh nghiệp nhập khẩu ô tô với các doanh nghiệp sản xuất, lắp ráp trong nước. Quyết định này được ban hành dựa trên đề xuất của một doanh nghiệp sản xuất, lắp ráp ô tô trong nước. Và trong quá trình soạn thảo, việc lấy ý kiến công khai rất hạn chế. VCCI đã có ý kiến góp ý chỉ ra những điểm bất hợp lý và nguy cơ ảnh hưởng tới cạnh tranh của chính sách này nhưng không được tiếp thu và không nhận được phản hồi từ phía cơ quan chủ trì soạn thảo. Quyết định vẫn được ban hành với nội dung gần như tương tự nội dung của văn bản khi đang ở dạng Dự thảo. |
Nguồn: Thu thập thông tin bởi nhóm nghiên cứu.
Cần chú ý rằng việc “kiểm soát gián tiếp về cạnh tranh” này, nếu có, thường cũng chỉ có thể thực hiện được một cách đầy đủ đối với các dự thảo văn bản cấp Nghị định trở lên (theo quy trình bắt buộc tại Luật Ban hành văn bản quy phạm pháp luật). Còn đối với các dự thảo thông tư, do quy trình phần lớn là “việc nội bộ” của các bộ, từ thành phần soạn thảo đến cơ quan thẩm định và ký ban hành, và việc tham gia ý kiến từ bên ngoài chỉ hoàn toàn phụ thuộc vào thái độ cầu thị (có lấy ý kiến không, lấy ý kiến ai) của cơ quan soạn thảo nên không có gì chắc chắn là các dự thảo này được xem xét/kiểm soát/cho ý kiến từ góc độ cạnh tranh.
Sự thiếu vắng vai trò và tiêu chí kiểm soát các dự thảo từ góc độ cạnh tranh trong quy trình soạn thảo các chính sách cạnh tranh hiện hành dẫn tới hệ quả là các quy định trong các chính sách cạnh tranh khi được ban hành hầu hết không quan tâm tới khía cạnh cạnh tranh. Do đó, rất nhiều quy định có tính phản cạnh tranh đã “lọt lưới”, được ban hành và có hiệu lực, gây ra tác động không nhỏ đến môi trường cạnh tranh ở Việt Nam. Rà soát dưới đây sẽ cho thấy một số khía cạnh phản cạnh tranh/làm méo mó cạnh tranh nổi bật trong các chính sách cạnh tranh hiện hành của Việt Nam.
3.4.1. Các chính sách cạnh tranh liên quan tới việc gia nhập thị trường
Các chính sách cạnh tranh liên quan tới việc gia nhập thị trường của các chủ thể kinh doanh bao gồm hai nhóm chính: các chính sách về điều kiện gia nhập thị trường và các chính sách về thủ tục gia nhập thị trường. Hai nhóm này được xét theo ngành nghề kinh doanh. Ngoài ra còn một nhóm chính sách khác về điều kiện gia nhập thị trường vừa xét theo ngành nghề kinh doanh vừa xét theo nguồn gốc vốn (chủ sở hữu vốn) của chủ thể kinh doanh.
3.4.1.1. Các chính sách về điều kiện gia nhập thị trường
Hiện trạng
Được hiểu là những yêu cầu, điều kiện về mặt pháp luật mà các chủ thể buộc phải đáp ứng2 trước khi bắt đầu kinh doanh trong một (hoặc nhiều) thị trường nhất định, các điều kiện gia nhập thị trường được xem là một trong những yếu tố đầu tiên và cũng rất quan trọng tác động đến số lượng các chủ thể có thể tham gia thị trường, do đó ảnh hưởng tới hiện trạng cạnh tranh trong thị trường. Với ý nghĩa như vậy, từ góc độ cạnh tranh, dù là các điều kiện áp dụng chung và công bằng đối với tất cả các chủ thể muốn gia nhập thị trường, các chính sách pháp luật về điều kiện gia nhập thị trường có thể là những rào cản không cần thiết hoặc vượt quá mức cần thiết đối với các chủ thể kinh doanh khi muốn tham gia thị trường, qua đó giới hạn một cách bất hợp lý số lượng chủ thể cạnh tranh trên thị trường và vì vậy có thể làm hạn chế cạnh tranh.
Theo hệ thống pháp luật về kinh doanh ở Việt Nam, điều kiện gia nhập thị trường đối với các chủ thể kinh doanh được quản lý theo các ngành, nghề mà các chủ thể này dự định kinh doanh. Hiện nay, có ba nhóm ngành, nghề kinh doanh - tương ứng với đó là ba cơ chế quản lý về gia nhập thị trường riêng biệt, bao gồm:
-
Nhóm các ngành, nghề cấm đầu tư kinh doanh: Đây là nhóm các ngành nghề mà các chủ thể không được phép kinh doanh - nói cách khác, rào cản gia nhập thị trường đối với nhóm này là tuyệt đối và không thể vượt qua; do đó, cạnh tranh cũng bị triệt tiêu hoàn toàn và không tồn tại các thị trường này ở Việt Nam;
-
Nhóm các ngành, nghề đầu tư kinh doanh có điều kiện: Để kinh doanh trong các ngành nghề này, các chủ thể phải đáp ứng đầy đủ các điều kiện do pháp luật quy định trước khi tiến hành kinh doanh (đối với trường hợp ngành, nghề đầu tư kinh doanh có điều kiện nhưng không phải cấp phép) hoặc phải được cơ quan nhà nước có thẩm quyền cấp phép rồi mới được tiến hành kinh doanh (đối với trường hợp ngành nghề kinh doanh có điều kiện dưới dạng cấp phép); Nói cách khác, đây là nhóm tồn tại các rào cản gia nhập thị trường;
-
Nhóm các ngành, nghề tự do đầu tư kinh doanh: Ngoài hai nhóm ngành, nghề trên, ở tất cả các ngành nghề khác, các chủ thể được tự do kinh doanh mà không cần phải xin phép và/hoặc đáp ứng bất kỳ điều kiện nào theo quy định của pháp luật. Như vậy, đây là các ngành nghề không có rào cản gia nhập thị trường, và các chủ thể kinh doanh có quyền tự do tiến hành hoạt động kinh doanh, cạnh tranh với các chủ thể khác mà không phải vượt qua bất kỳ rào cản gia nhập thị trường nào.
Nhóm các ngành, nghề cấm đầu tư kinh doanh (rào cản tuyệt đối) và các ngành nghề được tự do kinh doanh (không có rào cản nào cả) được áp dụng đối với tất cả các chủ thể kinh doanh trong nền kinh tế, vì vậy yếu tố ảnh hưởng đối với tính cạnh tranh của các chủ thể trong thị trường không được đặt ra ở đây.
Nhóm các ngành, nghề kinh doanh có điều kiện, với các rào cản gia nhập thị trường, được cho là sẽ tác động làm méo mó môi trường cạnh tranh trong lĩnh vực liên quan nếu các điều kiện kinh doanh (dưới hình thức giấy phép hoặc không giấy phép) khi được áp dụng sẽ tạo ra hệ quả: Phân biệt đối xử một cách bất hợp lý giữa các chủ thể trong cùng điều kiện và tạo ra lợi thế cạnh tranh cho một số chủ thể; Ngăn cản sự tham gia thị trường của một số chủ thể và/hoặc bảo vệ vị thế cạnh tranh của các chủ thể sẵn có/đã tồn tại và đang hoạt động trên thị trường; Thiết lập các rào cản theo hướng can thiệp vào quyền tự quyết của các chủ thể trong các quyết định về hoạt động kinh doanh, từ đó làm giảm lợi thế cạnh tranh của chủ thể kinh doanh.
Trong một thời gian dài kể từ khi có những quy định đầu tiên thừa nhận kinh tế thị trường và cạnh tranh, ở Việt Nam không tồn tại một cơ chế nào kiểm soát việc ban hành và áp dụng các rào cản gia nhập thị trường. Cụ thể, trước năm 2005, trong pháp luật Việt Nam về kinh doanh nói chung, không có định nghĩa về điều kiện kinh doanh, thẩm quyền ban hành các điều kiện kinh doanh không bị giới hạn và mục tiêu ban hành các quy định về điều kiện kinh doanh cũng không được xác định rõ ràng. Chính vì vậy, giữa các cơ quan nhà nước với nhau thường có cách hiểu và/hoặc diễn giải khác nhau về điều kiện kinh doanh cũng như xác định các mục tiêu quản lý nhà nước khi áp đặt điều kiện kinh doanh đối với một ngành, nghề nào đó. Điều này cũng dẫn đến tình trạng là nhiều điều kiện kinh doanh được ban hành không rõ mục tiêu quản lý, hoặc để phục vụ các mục tiêu không phù hợp, có tính cản trở đối với sự phát triển của thị trường hay để bảo vệ cho một nhóm lợi ích nhất định. Và điều đáng quan ngại hơn cả là do không có giới hạn nào về thẩm quyền ban hành các điều kiện kinh doanh nên rất nhiều điều kiện kinh doanh được ban hành ở văn bản cấp bộ và địa phương - như một dạng hoạt động quản lý hành chính, không được kiểm soát chặt chẽ và vì vậy tạo ra một “rừng” các điều kiện kinh doanh phức tạp về nội dung, nhiều về số lượng, dưới vô số các dạng thức, tên gọi khác nhau (chấp thuận, ý kiến đồng ý, phê chuẩn/duyệt, báo cáo...). Hệ quả chung là môi trường cạnh tranh trong các lĩnh vực ngành nghề có các điều kiện kinh doanh này bị bóp méo, tạo ra lợi thế cạnh tranh cho các nhóm chủ thể nhất định và gây ra thiệt hại cho các chủ thể cạnh tranh khác cũng như người tiêu dùng3.
Cơ chế kiểm soát các rào cản thị trường chỉ chính thức hình thành từ năm 2005, với sự ra đời của Luật Doanh nghiệp 2005. Cụ thể, trong Luật này, lần đầu tiên việc ban hành các quy định chứa các rào cản gia nhập thị trường dưới hình thức các điều kiện kinh doanh ở Việt Nam đã được đưa vào khung khổ, qua đó được kiểm soát. Cụ thể, tại Luật này: (i) các điều kiện kinh doanh được định nghĩa một cách đầy đủ4 (qua đó nhận diện được các điều kiện kinh doanh trá hình núp dưới các tên gọi khác nhau); (ii) cơ chế nhằm rà soát định kỳ và thường xuyên các điều kiện kinh doanh để loại bỏ các rào cản gia nhập thị trường bất hợp lý, không cần thiết cũng được quy định5; và (iii) thẩm quyền ban hành các điều kiện kinh doanh cũng được giới hạn chỉ ở các văn bản cấp Luật, Pháp lệnh, Nghị định, Quyết định của Thủ tướng - tức là loại bỏ thẩm quyền ban hành điều kiện kinh doanh của các bộ, địa phương, vốn là các chủ thể ban hành các điều kiện kinh doanh chiếm tỷ lệ lớn nhất trong tổng số các điều kiện kinh doanh tồn tại vào thời điểm đó.
Năm 2014, các quy định về điều kiện kinh doanh trong Luật Doanh nghiệp 2005 nói trên được chuyển sang Luật Đầu tư năm 2014 với một số bổ sung quan trọng, trong đó phải kể đến: (i) giới hạn các mục tiêu ban hành điều kiện kinh doanh, cụ thể, theo Luật này, các điều kiện kinh doanh chỉ được ban hành vì “lý do quốc phòng, an ninh quốc gia, trật tự, an toàn xã hội, đạo đức xã hội, sức khỏe của cộng đồng”6 - như vậy, ngoại trừ các điều kiện nhằm bảo vệ các trật tự công này, cơ quan nhà nước không được ban hành bất kỳ điều kiện ràng buộc nào cho việc gia nhập thị trường của các chủ thể trong mọi ngành nghề đầu tư kinh doanh, và (ii) xây dựng và công khai một Danh mục về ngành, nghề kinh doanh có điều kiện, qua đó minh bạch hóa chính sách về điều kiện đầu tư kinh doanh.
Như vậy, có thể nói Luật Doanh nghiệp 2005 và Luật Đầu tư 2014 đã tạo ra khung khổ cơ bản để kiểm soát các rào cản gia nhập thị trường ở Việt Nam. Tất nhiên, mục tiêu kiểm soát các rào cản gia nhập thị trường của Luật Doanh nghiệp 2005 và Luật Đầu tư 2014 là nhằm bảo vệ và đảm bảo sự cân bằng giữa quyền tự do kinh doanh của các chủ thể kinh doanh và các lợi ích công cộng chứ không phải xuất phát từ mục tiêu thiết lập hay bảo vệ môi trường cạnh tranh. Dù vậy, việc thực thi các quy định pháp luật này nếu được triển khai đầy đủ cũng đồng thời dẫn tới kết quả tạo lập và duy trì môi trường kinh doanh bình đẳng, công bằng cho các chủ thể kinh doanh vì lợi ích của người tiêu dùng.
Ngoài cơ chế kiểm soát các rào cản gia nhập thị trường trong Luật Doanh nghiệp 2005, Luật Đầu tư 2014 và các văn bản hướng dẫn hai Luật này, trong hệ thống chính sách cạnh tranh của Việt Nam, không có cơ chế nào khác kiểm soát các rào cản gia nhập thị trường.
Đánh giá
Như đã đề cập, xét một cách chặt chẽ, ở Việt Nam chưa có một cơ chế kiểm soát các rào cản gia nhập thị trường nhằm mục tiêu bảo vệ môi trường cạnh tranh. Tuy nhiên, Việt Nam lại có cơ chế kiểm soát vấn đề này nhằm mục tiêu bảo vệ quyền tự do kinh doanh, hạn chế sự can thiệp của Nhà nước vào hoạt động kinh doanh của doanh nghiệp, và do đó gián tiếp góp phần thiết lập môi trường cạnh tranh bình đẳng, lành mạnh.
Cơ chế này một mặt cho phép giảm tải nguồn nhân lực cũng như cơ sở vật chất cho Nhà nước trong kiểm soát rào cản gia nhập thị trường (chỉ một cơ chế nhưng có thể thực hiện cả mục tiêu bảo vệ lợi ích công cộng và mục tiêu bảo vệ cạnh tranh), mặt khác cũng tạo ra những bất cập nhất định. Thứ nhất, do chỉ đặt mục tiêu bảo vệ lợi ích công cộng, việc thực hiện cơ chế kiểm soát rào cản gia nhập thị trường trong pháp luật doanh nghiệp và đầu tư không quan tâm tới việc đánh giá tác động của các rào cản gia nhập thị trường dự kiến ban hành từ góc độ môi trường cạnh tranh. Và, thứ hai, do không có chuyên sâu về cạnh tranh, các cơ quan thực thi pháp luật doanh nghiệp và đầu tư dù có tiến hành đánh giá tác động với môi trường cạnh tranh của các rào cản gia nhập thị trường khi “gác cửa” các quy định mới được ban hành hoặc khi rà soát tổng kết thi hành các quy định cũng được suy đoán là không có đủ chuyên môn và kinh nghiệm cần thiết để đánh giá khía cạnh cạnh tranh của các rào cản này.
Ngoài ra, ngay cả khi mục tiêu bảo vệ cạnh tranh có thể gián tiếp đạt được thông qua “lưới lọc” các điều kiện kinh doanh của pháp luật doanh nghiệp và đầu tư thì cơ chế kiểm soát các rào cản gia nhập thị trường hiện tại của Việt Nam cũng còn nhiều bất cập, chưa thực sự kiểm soát được tình hình, đặc biệt là ở khía cạnh thực thi. Cụ thể, cơ chế kiểm soát các rào cản gia nhập thị trường trong pháp luật đầu tư kinh doanh chỉ đặt ra yêu cầu đối với việc ban hành các rào cản gia nhập thị trường mà không có quy trình giám sát việc thực hiện các yêu cầu này. Luật Doanh nghiệp 2005 đặt ra các tiêu chí cho về nội dung và thẩm quyền ban hành điều kiện kinh doanh nhưng lại không có thủ tục nào kiểm soát các điều kiện kinh doanh khi chúng được ban hành mới/sửa đổi bởi rất nhiều các cơ quan quản lý chuyên ngành.
Rà soát tổng thể các điều kiện kinh doanh (rào cản gia nhập thị trường) trong các ngành kinh doanh hiện nay cho thấy hiện vẫn còn tồn tại nhiều loại điều kiện kinh doanh bất hợp lý, gây phương hại tới cạnh tranh giữa các chủ thể ngay ở giai đoạn đầu tiên - gia nhập thị trường. Các bất cập này có thể phân thành bốn loại sau đây.
Loại rào cản 1 - Các rào cản về vốn pháp định (vốn tối thiểu phải có trước khi hoạt động kinh doanh)
Trong một số ngành nghề kinh doanh ở Việt Nam, các cơ quan quản lý nhà nước có xu hướng sử dụng vốn pháp định như là điều kiện bắt buộc áp dụng đối với các chủ thể muốn kinh doanh trong ngành nghề đó, với quan điểm: yêu cầu về vốn sẽ đảm bảo chất lượng của các hàng hóa, dịch vụ mà doanh nghiệp cung cấp, bảo vệ quyền lợi người tiêu dùng và khiến cho doanh nghiệp có đủ sức cạnh tranh trên thị trường.
Tuy nhiên, quan điểm này lại không tính tới quy luật cạnh tranh chung của nền kinh tế thị trường, theo đó trong phần lớn các ngành nghề kinh doanh, vốn không phải là yếu tố quyết định năng lực cạnh tranh của các chủ thể. Trong một số ngành nghề, các chủ thể vốn ít hay nhiều nếu tìm được ra yếu tố cạnh tranh riêng cho sản phẩm của mình đều có thể tìm ra khu vực thị trường hoặc phân tầng khách hàng riêng của mình. Chủ thể không có năng lực cạnh tranh sẽ tự nhiên bị đào thải mà không cần sự can thiệp bằng yêu cầu cứng về vốn từ phía Nhà nước. Trong nhiều ngành nghề, không nhất thiết phải có một số vốn cứng nhất định mới có thể khởi nghiệp được, nhất là các ngành nghề liên quan đến cung cấp các dịch vụ.
Quan điểm này cũng không tính tới thực tế là bên cạnh các điều kiện kinh doanh, còn có nhiều các cơ chế khác để bảo vệ quyền lợi của người tiêu dùng, ví dụ thông qua các cơ chế như khởi kiện dân sự, trọng tài. Hơn nữa, ngay cả khi các yêu cầu về vốn là hợp lý và cần thiết thì cũng đang có một thực tế bất cập khác, đó là phần lớn các quy định yêu cầu về vốn pháp định đối với một số ngành nghề lại được đưa ra không dựa trên bất kỳ một căn cứ hợp lý nào. Không ai rõ tại sao đối với ngành nghề đó thì phải có số vốn tối thiểu là X đồng mà không phải Y đồng? Với số vốn đó thì sẽ đảm bảo cho hoạt động gì của doanh nghiệp? Thông thường, các giải trình chính sách thường không nhắc đến các căn cứ này.
Hộp 3.6. Điều kiện về vốn đối với hoạt động kinh doanh dịch vụ bảo vệ
|
Theo quy định tại khoản 1 Điều 9 Nghị định số 52/2008/NĐ-CP ngày 22/4/2008 về quản lý kinh doanh dịch vụ bảo vệ thì “mức vốn pháp định đối với ngành nghề kinh doanh dịch vụ bảo vệ là 2.000.000.000 đồng (hai tỷ đồng)”. Yêu cầu về vốn đối hoạt động kinh doanh dịch vụ bảo vệ dường như chưa hợp lý và không rõ về mục tiêu quản lý. Dịch vụ bảo vệ là ngành nghề cung cấp dịch vụ, tương tự như rất nhiều ngành nghề cung cấp dịch vụ khác trên thị trường, không nhất thiết phải yêu cầu phải có số vốn tối thiểu khi hoạt động. Nếu cho rằng, yêu cầu về vốn để đảm bảo chất lượng cũng như tính chịu trách nhiệm của các doanh nghiệp kinh doanh dịch vụ này, thì điều này là không cần thiết, bởi với nhu cầu và tính cạnh tranh trên thị trường thì tự bản thân các doanh nghiệp phải nỗ lực để đảm bảo chất lượng cung cấp dịch vụ để có thể tồn tại và phát triển. Và chưa có bằng chứng rõ ràng nào chứng minh, tiềm lực tài chính sẽ đảm bảo về chất lượng dịch vụ trong hoạt động này. Về gắn trách nhiệm của các chủ thể kinh doanh khi yêu cầu về vốn cũng chưa chắc là lý do hợp lý, bởi vì các quy định trong pháp luật dân sự đã đảm bảo quyền lợi cho bên bị thiệt hại. Cũng như chưa tìm thấy mối liện hệ giữa đảm bảo trật tự công - theo quy định tại Luật Đầu tư năm 2014 với điều kiện kinh doanh của dịch vụ bảo vệ. Khi tính hợp lý của yêu cầu về vốn đối với dịch vụ bảo vệ cần xem xét lại thì quy định này sẽ là rào cản đáng kể khiến cho nhiều chủ thể không có cơ hội để tham gia vào thị trường cung cấp dịch vụ bảo vệ vì không đáp ứng được yêu cầu về vốn. |
Nguồn: Thu thập thông tin và phân tích bởi nhóm nghiên cứu.
Loại rào cản 2 - Các rào cản về năng lực tài sản
Điều kiện về quy mô doanh nghiệp thường là các yêu cầu về các cơ sở vật chất mà doanh nghiệp phải đáp ứng nếu muốn sản xuất, kinh doanh trong một ngành, nghề nhất định, thể hiện ở các dạng như: diện tích tối thiểu của nhà xưởng/nhà kho; năng suất tối thiểu của máy móc/ thiết bị; số lượng tối thiểu tài sản, phương tiện của doanh nghiệp; yêu cầu liên quan đến cơ sở vật chất khác mà doanh nghiệp phải đáp ứng.
Với những quy định về quy mô/năng lực như trên, các chủ thể kinh doanh phải có năng lực tài chính nhất định mới có thể đáp ứng được. Đây là một rào cản đáng kể đối với những đối tượng muốn khởi nghiệp nhưng không có số vốn nhất định hoặc sẽ loại bỏ một số doanh nghiệp nhỏ, siêu nhỏ đang hoạt động ra khỏi thị trường. Lúc này, thị trường sẽ chỉ có các “ông lớn” thỏa mãn được các điều kiện gia nhập thị trường của Nhà nước, và do đó, số lượng chủ thể kinh doanh trong thị trường đó đã bị hạn chế hơn nhiều so với trường hợp không có các rào cản này.
Để giải thích cho các quy định về điều kiện kinh doanh dạng này, một số nhà làm chính sách cho rằng chất lượng sản phẩm, dịch vụ trên thị trường có nhiều hạn chế, tác động đến quyền lợi của người tiêu dùng và làm giảm sức cạnh tranh của doanh nghiệp nội địa với doanh nghiệp nước ngoài, vì vậy nhất thiết phải yêu cầu những điều kiện nhất định đối với doanh nghiệp, để khắc phục những hạn chế trên.
Những biện giải về chính sách này thường khó thuyết phục, bởi Nhà nước không nên thay người tiêu dùng lựa chọn các sản phẩm phù hợp với nhu cầu của mình. Nhà nước chỉ nên can thiệp khi thị trường có khuyết tật để đảm bảo lợi ích công cộng, và vì vậy, cần phải xác định chính xác những lĩnh vực, yếu tố nào cần phải can thiệp để tránh việc sự can thiệp của Nhà nước làm cho thị trường trở nên méo mó và tạo ra các rào cản cạnh tranh bất hợp lý.
Hộp 3.7. Điều kiện kinh doanh xuất khẩu gạo
|
Theo quy định của pháp luật, thương nhân muốn kinh doanh xuất khẩu gạo phải đáp ứng đủ các điều kiện sau: Có ít nhất 01 (một) kho chuyên dùng với sức chứa tối thiểu 5.000 (năm nghìn) tấn thóc, phù hợp quy chuẩn chung do Bộ Nông nghiệp và Phát triển nông thôn ban hành; Có ít nhất 01 (một) cơ sở xay, xát thóc, gạo với công suất tối thiểu 10 tấn thóc/giờ, phù hợp quy chuẩn chung do Bộ Nông nghiệp và Phát triển nông thôn ban hành; Kho chứa, cơ sở xay, xát phải thuộc sở hữu của thương nhân và phải nằm trên địa bàn tỉnh, thành phố trực thuộc Trung ương có thóc, gạo hàng hóa xuất khẩu hoặc có cảng biển quốc tế có hoạt động xuất khẩu thóc, gạo tại thời điểm thương nhân đề nghị cấp Giấy chứng nhận Thật khó để lý giải tại sao đối với ngành xuất khẩu gạo, các thương nhân lại phải đáp ứng các điều kiện về quy mô trên. Thực tế thì các doanh nghiệp xuất khẩu gạo có thể thuê kho chuyên dùng, hoặc thuê cơ sở xay, xát gạo từ các thương nhân khác chứ không nhất thiết là phải sở hữu các loại cơ sở vật chất này mà vẫn có thể đảm bảo được hoạt động kinh doanh của mình. |
Nguồn: Trích dẫn từ Nghị định số 109/2010/NĐ-CP của Chính phủ ngày 04/11/2010 về kinh doanh xuất khẩu gạo.
Hộp 3.8. Điều kiện kinh doanh vận tải bằng xe ô tô
|
Bên cạnh các điều kiện về kỹ thuật (như yêu cầu về an toàn kỹ thuật và bảo vệ môi trường của xe ô tô; xe phải gắn thiết bị giám sát hành trình; yêu cầu sức khỏe, trình độ của người lái xe...) được cho là hợp lý để bảo vệ lợi ích công cộng liên quan (an toàn giao thông), pháp luật về kinh doanh vận tải bằng ô tô hiện đang có một số quy định không liên quan tới vấn đề này, ví dụ quy định về quy mô tối thiểu của doanh nghiệp. Cụ thể: Đối với kinh doanh hành khách theo tuyến cố định: doanh nghiệp có trụ sở ở các thành phố trực thuộc Trung ương phải có từ 20 xe trở lên; doanh nghiệp có trụ sở đặt tại các địa phương còn lại từ 10 xe trở lên; trụ sở tại huyện nghèo theo quy định của Chính phủ từ 05 xe trở lên; tương tự, đối với các loại kinh doanh vận tải khác, số lượng xe doanh nghiệp phải đáp ứng là khác nhau dựa trên căn cứ về địa bàn mà doanh nghiệp có trụ sở chính. Trong khi đó, hiện chưa có khảo sát hoặc bằng chứng có tính thuyết phục nào chứng minh doanh nghiệp quy mô lớn thì ít gây tai nạn hơn doanh nghiệp quy mô nhỏ, ít xe hơn. Chính sách này, bên cạnh việc cản trở các chủ thể kinh doanh vốn nhỏ muốn gia nhập thị trường vận tải hành khách bằng ô tô, còn “góp phần” loại bỏ khỏi thị trường rất nhiều doanh nghiệp nhỏ, siêu nhỏ đang kinh doanh trên thị trường vì không đáp ứng được các điều kiện về quy mô doanh nghiệp nên không được tiếp tục tồn tại. |
Nguồn: Trích dẫn tại Nghị định số 86/2014/NĐ-CP của Chính phủ ngày 10/9/2015 về kinh doanh và điều kiện kinh doanh vận tải bằng xe ô tô.
Loại 3 - Các rào cản về năng lực chuyên môn
Các điều kiện này thường thể hiện ở dạng yêu cầu doanh nghiệp phải có một đơn vị, bộ phận chuyên trách phụ trách chuyên môn nào đó. Mặc dù Luật Doanh nghiệp 2014 cho phép doanh nghiệp có quyền “tự chủ kinh doanh và lựa chọn hình thức tổ chức kinh doanh”7, tức được tự do quyết định mô hình tổ chức, các bộ phận trong doanh nghiệp để đảm bảo khai thác hiệu quả nhất nguồn lao động phục vụ cho hoạt động sản xuất kinh doanh, nhưng các điều kiện gia nhập thị trường trong pháp luật chuyên ngành đã đặt ra những rào cản riêng về vấn đề này. Từ góc độ cạnh tranh, những yêu cầu có tính bắt buộc liên quan đến tổ chức hoạt động, dạng như: doanh nghiệp muốn kinh doanh trong ngành, lĩnh vực này bắt buộc phải có bộ phận pháp lý, bộ phận bảo vệ, v.v., bên cạnh việc có tính chất cản trở đến quyền tự quyết của doanh nghiệp trong hoạt động tổ chức kinh doanh, còn gây khó khăn rất lớn cho các doanh nghiệp nhỏ và vừa, khi họ phải bỏ thêm chi phí cho hoạt động kinh doanh (mà đáng ra họ không phải gánh chịu), giảm ưu thế cạnh tranh với các đối thủ khác trên thị trường.
Hộp 3.9. Điều kiện kinh doanh đại lý tàu biển
|
Theo quy định của pháp luật thì một trong các điều kiện mà doanh nghiệp kinh doanh dịch vụ đại lý tàu biển phải đáp ứng là phải có bộ phận thực hiện công tác pháp chế doanh nghiệp. Lý do đưa ra là để đảm bảo các doanh nghiệp hiểu biết pháp luật và có thể xử lý được các vụ việc tranh chấp, đặc biệt là tranh chấp với doanh nghiệp nước ngoài. Lập luận này thực tế là không thuyết phục bởi thị trường dịch vụ pháp lý ở Việt Nam khá phong phú, và các doanh nghiệp cung cấp dịch vụ đại lý tàu biển hoàn toàn có thể thuê dịch vụ này để đáp ứng nhu cầu khi cần thiết. Trong khi đó, việc phải có thêm một bộ phận trong cơ cấu doanh nghiệp sẽ gia tăng chi phí gia nhập thị trường cho doanh nghiệp, từ đó tạo ra rào cản nhất định đối với các chủ thể có quy mô vốn nhỏ muốn gia nhập thị trường này cũng như làm tăng chi phí cho các doanh nghiệp đang hoạt động. |
Nguồn: Trích dẫn trong Nghị định số 30/2014/NĐ-CP về điều kiện kinh doanh vận tải biển và dịch vụ hỗ trợ vận tải biển.
Loại 4 - Rào cản gia nhập thị trường dưới các hình thức khác về thủ tục, quy trình mà một số chủ thể không thể đáp ứng
Điều kiện kinh doanh có tính cản trở hoặc loại bỏ khỏi thị trường các chủ thể kinh doanh còn thể hiện ở dạng đặt ra các yêu cầu mang tính hình thức (không gắn với năng lực chủ thể), ví dụ các yêu cầu về thủ tục, quy trình, giấy tờ, hồ sơ... mà rất ít chủ thể có thể đáp ứng được điều kiện này, từ đó tạo ra vị thế cạnh tranh cho một số các chủ thể khác.
Hộp 3.10. Điều kiện nhập khẩu ô tô từ 09 chỗ ngồi trở xuống
|
Tháng 5/2011, Bộ Công thương có ban hành Thông tư số 20/2011/TT-BCT quy định bổ sung thủ tục nhập khẩu xe ô tô chở người loại từ 09 chỗ ngồi trở xuống, theo đó thương nhân nhập khẩu phải nộp bổ sung thêm các giấy tờ:
|
Nguồn: Trích dẫn từ Thông tư số 20/2011/TT-BCT quy định bổ sung thủ tục nhập khẩu xe ô tô chở người loại từ 09 chỗ ngồi trở xuống.
3.4.1.2. Thủ tục gia nhập thị trường
Thủ tục gia nhập thị trường là những thủ tục hành chính mà doanh nghiệp phải thực hiện để được thừa nhận tư cách pháp lý, như thủ tục đăng ký kinh doanh/cấp phép thành lập, hoặc quyền kinh doanh, như thủ tục đăng ký đầu tư, cấp phép kinh doanh đối với các ngành nghề kinh doanh có điều kiện dưới dạng giấy phép, để chính thức tham gia vào thị trường.
Về mặt nguyên tắc, các thủ tục này, dù chung hay đặc thù, đều được áp dụng chung cho tất cả các chủ thể muốn gia nhập thị trường liên quan, nên không tạo ra lợi thế hay bất lợi thế cạnh tranh cho các chủ thể/nhóm chủ thể nào. Tuy nhiên, trên thực tế, vẫn tồn tại những bất cập trong một số các quy định về quy trình, thủ tục gia nhập thị trường khiến cho quá trình thực thi bị méo mó, qua đó tạo ra lợi thế cạnh tranh thực tế cho một số chủ thể/nhóm chủ thể nhất định trong việc tiếp cận cùng một thị trường. Dưới đây là các bất cập chính liên quan đến vấn đề này.
Thủ tục thừa nhận tư cách pháp lý
Theo quy định hiện hành thì đối với phần lớn các ngành nghề, thủ tục này là thủ tục đăng ký kinh doanh và/hoặc đầu tư, được quy định trong pháp luật doanh nghiệp và pháp luật đầu tư; đối với một số ít ngành đặc thù (cụ thể bao gồm bốn ngành: ngân hàng, bảo hiểm, chứng khoán, và dầu khí) thì đó là thủ tục cấp phép thành lập, được quy định trong pháp luật chuyên ngành.
Đăng ký doanh nghiệp được xem là thủ tục khai sinh ra doanh nghiệp. Bất kỳ chủ thể nào muốn kinh doanh dưới hình thức doanh nghiệp, ở tất cả các ngành nghề kinh doanh (trừ bốn ngành nghề đặc thù) đều phải trải qua thủ tục này. Từ Luật Doanh nghiệp 2005, các thủ tục đăng ký kinh doanh đã được thiết kế tương đối thông thoáng. Tới Luật Doanh nghiệp 2014, thủ tục đăng ký kinh doanh tiếp tục được có những cải tiến mới về thủ tục hành chính, giúp cho các chủ thể kinh doanh tương đối bình đẳng trong việc tiếp cận thị trường.
Hộp 3.11. Những điểm cải cách trong thủ tục đăng ký kinh doanh theo Luật Doanh nghiệp 2014
|
Phần lớn các thay đổi dưới đây xuất phát từ mục tiêu khắc phục các bất cập trong thủ tục đăng ký kinh doanh tại Luật Doanh nghiệp 2005, vốn đã tạo ra dư địa để các đơn vị hành chính nhà nước diễn giải, thi hành theo các cách khác nhau (dễ với doanh nghiệp này, khó với doanh nghiệp khác), qua đó ảnh hưởng tới vị thế cạnh tranh của các chủ thể này khi họ gia nhập thị trường.
|
Nguồn: So sánh Luật Doanh nghiệp 2005 và Luật Doanh nghiệp 2014 của nhóm nghiên cứu.
Thủ tục thừa nhận quyền kinh doanh
Nhóm thủ tục này bao gồm các thủ tục mà chủ thể, dù đã được thừa nhận tư cách pháp lý để kinh doanh, phải thực hiện để được quyền chính thức đi vào hoạt động kinh doanh. Các thủ tục chỉ áp dụng trong một số trường hợp nhất định, khi ngành nghề kinh doanh là có điều kiện hoặc khi hoạt động đầu tư kinh doanh thuộc diện có tác động lớn tới các lợi ích công cộng mà Nhà nước cần kiểm soát năng lực/điều kiện của các chủ thể này trước khi chính thức cho họ quyền hoạt động.
Theo pháp luật hiện hành (Luật Đầu tư 2014) thì các thủ tục này bao gồm: Thủ tục đối với dự án đầu tư, bao gồm thủ tục đăng ký đầu tư8 và thủ tục chấp thuận chủ trương đầu tư9; và thủ tục cấp phép kinh doanh đối với các ngành nghề kinh doanh có điều kiện dưới dạng giấy phép kinh doanh.
Thủ tục đối với dự án đầu tư
Theo đánh giá của nhiều chuyên gia thì thủ tục đầu tư trong Luật Đầu tư 2014 đã có những cải cách đáng kể theo hướng minh bạch, đơn giản, nhanh chóng và tạo thuận lợi cho nhà đầu tư, và được kỳ vọng sẽ giải quyết định tình trạng nhũng nhiễu trong thủ tục đầu tư gây bất bình đẳng giữa các nhà đầu tư trong giai đoạn trước đây.
Thủ tục đầu tư hiện chỉ còn phân biệt đối xử giữa nhà đầu tư trong nước và nước ngoài trong thủ tục đăng ký đầu tư (theo đó chỉ nhà đầu tư nước ngoài bắt buộc phải thực hiện thủ tục đăng ký đầu tư). Điều này ít nhiều tạo ra lợi thế cho nhà đầu tư trong nước so với nhà đầu tư nước ngoài trong vị thế cạnh tranh giai đoạn gia nhập thị trường. Dù vậy, việc yêu cầu nhà đầu tư nước ngoài phải thực hiện thủ tục riêng để Nhà nước nơi nhận đầu tư có thể kiểm soát riêng được nhóm này là một thông lệ rất phổ biến trên thế giới. Hơn nữa, Luật Đầu tư đã có những cải cách để thủ tục này đơn giản và nhanh chóng (hồ sơ tối thiểu, thời gian cấp phép 15 ngày). Vì vậy, thủ tục này được đánh giá là phù hợp và không hạn chế cạnh tranh vượt quá mức cần thiết.
Thủ tục cấp giấy phép kinh doanh cho ngành nghề kinh doanh có điều kiện
Cấp giấy phép kinh doanh là thủ tục áp dụng đối với chủ thể có hoạt động kinh doanh các ngành nghề hoặc loại hàng hóa, dịch vụ có điều kiện và phải được cấp phép (Giấy phép hoạt động, Giấy chứng nhận đủ điều kiện kinh doanh, Chứng chỉ hành nghề...).
Nếu như các thủ tục đăng ký kinh doanh đang là điểm sáng trong cải cách thủ tục hành chính, thì các thủ tục liên quan đến cấp phép kinh doanh để doanh nghiệp chính thức được thực hiện hoạt động kinh doanh còn khá nhiều điểm vướng. Cụ thể, việc thủ tục hành chính quá phức tạp, thiếu minh bạch khiến cho các chủ thể kinh doanh mất rất nhiều thời gian cũng như chi phí hoàn thiện các giấy tờ pháp lý để bắt đầu tham gia vào hoạt động kinh doanh. Thậm chí trong nhiều trường hợp, họ không biết bắt đầu từ đâu và bắt đầu như thế nào. Mất quá nhiều thời gian cũng như công sức để thực hiện thủ tục hành chính, bên cạnh việc phát sinh các tiêu cực (hối lộ, đi cửa sau để có được các giấy tờ cần thiết) cũng khiến cho doanh nghiệp trở nên “nản lòng” và không muốn tham gia thị trường hoặc tìm hướng đi khác, thậm chí là thị trường khác thuận lợi hơn. Hệ quả là nhiều chủ thể sẽ không thể và/hoặc không muốn tham gia thị trường, và qua đó, hạn chế số lượng chủ thể cạnh tranh trên thị trường.
Rà soát tổng thể các quy định pháp luật về cấp phép kinh doanh cho thấy các bất cập trong thủ tục gia nhập thị trường ảnh hưởng tới môi trường cạnh tranh chủ yếu dưới các dạng sau.
Bất cập 1 - Thủ tục “đăng ký”, “thông báo” biến tướng thành cấp phép
Trong thời gian qua, dưới sức ép cải cách hành chính, nhiều thủ tục cấp phép (thủ tục xin-cho, chủ thể kinh doanh phải đáp ứng các điều kiện nhất định và cơ quan có thẩm quyền có quyền từ chối hoặc chấp thuận) đã được chuyển sang “đăng ký”, “thông báo” (thủ tục tự động - mang tính chất cung cấp thông tin cho cơ quan nhà nước về hoạt động sản xuất, kinh doanh mà doanh nghiệp đang thực hiện, không có khâu xét duyệt, thẩm định và ra quyết định chấp thuận hoặc từ chối như thủ tục cấp phép). Tuy nhiên, trên thực tế, trong nhiều ngành nghề, lĩnh vực, chủ thể kinh doanh đang phải thực hiện rất nhiều thủ tục có tên là “đăng ký”, “thông báo” nhưng trình tự, thủ tục lại không khác gì cấp phép. Vì thế doanh nghiệp thay vì chỉ cung cấp thông tin cho cơ quan nhà nước thì họ lại phải thực hiện cả chuỗi thủ tục xét duyệt và thậm chí là bị từ chối, rất mất thời gian và chi phí. Điều này làm chậm, thậm chí cản trở việc gia nhập thị trường của các chủ thể kinh doanh mới, qua đó tạo lợi thế cho các chủ thể đang hoạt động trên thị trường. Thủ tục đăng ký hoạt động in ấn (Hộp 3.12) và Thủ tục thông báo về sản phẩm quảng cáo (Hộp 3.13) là các trường hợp tiêu biểu cho các bất cập thuộc loại này.
Hộp 3.12. Thủ tục “đăng ký” hoạt động in ấn
|
Theo quy định tại khoản 1 Điều 14 Nghị định 60/2014/NĐ-CP của Chính phủ quy định về hoạt động in thì, các cơ sở in thực hiện chế bản, in, gia công sau in các sản phẩm in “bao bì, nhãn hàng hóa”; “tài liệu, giấy tờ của tổ chức, cá nhân”; “các sản phẩm in khác” phải đăng ký hoạt động với cơ quan quản lý nhà nước về hoạt động in. Thủ tục đăng ký hoạt động in theo trình tự sau:
|
Nguồn: Trích dẫn từ Nghị định 60/2014/NĐ-CP.
Hộp 3.13. Thủ tục “thông báo” về sản phẩm quảng cáo
|
Khoản 1 Điều 36 Luật Quảng cáo 2012 quy định, tổ chức, cá nhân tổ chức đoàn người thực hiện quảng cáo phải “thông báo với cơ quan nhà nước có thẩm quyền về quảng cáo của địa phương về nội dung, hình thức sản phẩm quảng cáo, số lượng người tham gia đoàn người thực hiện quảng cáo, thời gian và lộ trình thực hiện chậm nhất là 15 ngày trước ngày thực hiện quảng cáo”. Theo điểm c khoản 1 Điều 36 Luật Quảng cáo, Cơ quan có thẩm quyền về quảng cáo không đồng ý với thông báo thì phải trả lời bằng văn bản và nêu rõ lý do. |
Nguồn: Trích dẫn từ Luật Quảng cáo 2012.
Bất cập 2 - Giấy phép kinh doanh bao gồm nhiều “giấy phép con” khác
Thông thường, để được cấp giấy phép kinh doanh, chủ thể kinh doanh sẽ phải chuẩn bị hồ sơ xin cấp phép. Vấn đề là ở chỗ trong các hồ sơ như vậy, nhiều trường hợp lại yêu cầu phải có một số loại giấy tờ khác (kiểu Chấp thuận, Đồng ý, Ý kiến...) của cơ quan có thẩm quyền - điều này đồng nghĩa với việc để xin giấy phép kinh doanh liên quan, chủ thể kinh doanh sẽ phải thực hiện một loạt các thủ tục khác để xin các loại giấy tờ yêu cầu để đưa vào hồ sơ. Mỗi loại giấy tờ dạng này trong hồ sơ thực chất lại cũng là một loại giấy phép. Như vậy là chỉ một giấy phép chính nhưng lại bao hàm nhiều “giấy phép con”. Hơn nữa, các loại “giấy phép con” này lại thường không được quy định ở đâu cả, và vì vậy không rõ về tiêu chí để cơ quan nhà nước có thẩm quyền chấp thuận/không chấp thuận đề nghị của doanh nghiệp; không rõ về thời gian giải quyết thủ tục; không rõ về tài liệu cần nộp.
Hộp 3.14. Giấy phép con trong hồ sơ xin cấp phép biểu diễn nghệ thuật
|
Theo quy định tại Điều 9 Nghị định 79/2012/NĐ-CP của Chính phủ ngày 05/10/2012 quy định về biểu diễn nghệ thuật, trình diễn thời trang; thi người đẹp và người mẫu; lưu hành, kinh doanh bản ghi âm, ghi hình ca múa nhạc, sân khấu thì trong hồ sơ xin cấp giấy phép biểu diễn, tổ chức biểu diễn nghệ thuật, trình diễn thời trang phải có “01 văn bản đồng ý của Ủy ban nhân dân tỉnh, nơi dự định tổ chức”, tuy nhiên Nghị định 79 lại không quy định hay dẫn chiếu tới văn bản có quy định về trình tự, thủ tục hành chính để doanh nghiệp có được văn bản đồng ý này. |
Nguồn: Trích dẫn từ Nghị định 79/2012/NĐ-CP
Bất cập 3 - Các tài liệu trong hồ sơ xin cấp phép quy định thiếu rõ ràng - không thể xác định chính xác loại tài liệu cần phải có
Một trong những điểm thiếu minh bạch trong quy định về thủ tục hành chính trong văn bản pháp luật ở Việt Nam hiện nay là yêu cầu các tài liệu trong hồ sơ thiếu rõ ràng. Trong rất nhiều văn bản thường chỉ có cụm từ “các giấy tờ chứng minh” là doanh nghiệp đáp ứng đủ/đúng điều kiện theo quy định mà không nêu rõ giấy tờ đó là những loại nào, dẫn tới tình trạng cán bộ thực hiện sẽ là người có quyền quyết định đâu là các giấy tờ cần thiết, và bao nhiêu giấy tờ thì đủ để chứng minh.
Hộp 3.15. Hồ sơ cấp phép kinh doanh tiền chất thuốc nổ
|
Theo quy định tại Điều 13 Nghị định 76/2014/NĐ-CP của Chính phủ quy định chi tiết một số điều của Pháp lệnh sửa đổi, bổ sung một số điều của Pháp lệnh quản lý, sử dụng vũ khí vật liệu nổ và công cụ hỗ trợ, thì trong Hồ sơ đề nghị cấp giấy phép kinh doanh tiền chất thuốc nổ phải có “Giấy tờ, tài liệu chứng minh việc đáp ứng các điều kiện kinh doanh tiền chất thuốc nổ theo quy định tại Nghị định”. Việc xác định các giấy tờ, tài liệu chứng minh này là rất khó khăn, ví dụ: giấy tờ nào chứng minh là “kho chứa tiền chất thuốc nổ đáp ứng được điều kiện về bảo quản chất lượng trong thời gian kinh doanh”? Việc không xác định chính xác tên của loại tài liệu này có thể dẫn tới tình trạng doanh nghiệp mất rất nhiều thời gian để có được giấy tờ, cán bộ thực thi lúng túng trong thực hiện. Thậm chí, có thể tạo ra dư địa cho tình trạng nhũng nhiễu từ cán bộ thực hiện thủ tục hành chính. |
Nguồn: Trích dẫn từ Nghị định 76/2014/NĐ-CP.
Bất cập 4 - Căn cứ xét duyệt của cơ quan nhà nước có thẩm quyền thiếu rõ ràng
Tiêu chí xét duyệt hồ sơ để cấp phép hay từ chối cấp phép của cơ quan nhà nước có thẩm quyền là một trong những yếu tố quan trọng, bởi chúng tác động trực tiếp tới kết quả là chủ thể xin phép được gia nhập thị trường hay không. Tuy nhiên trong nhiều văn bản quy định về thủ tục cấp phép lại thiếu vắng các tiêu chí này. Mặt khác, việc thiếu rõ ràng về căn cứ xét duyệt của cơ quan quản lý nhà nước đã trao cho các cán bộ thực thi quyền quyết định theo ý chí chủ quan. Điều này có thể tạo ra nguy cơ về sự phân biệt đối xử giữa các chủ thể trong cùng điều kiện, bởi vì có thể nộp cùng hồ sơ, nhưng chủ thể này có thể được cấp phép, chủ thể kia lại không.
Ngoài ra, trong một số trường hợp, mặc dù tiêu chí cấp phép đã có (ví dụ các điều kiện kinh doanh đã được liệt kê) nhưng căn cứ để đánh giá việc thỏa mãn các tiêu chí này lại không có, và do đó hệ quả bất bình đẳng giữa các chủ thể vẫn cứ xảy ra. Ví dụ, về nguyên tắc, đối với thủ tục cấp phép của ngành nghề kinh doanh có điều kiện, thì doanh nghiệp đáp ứng đầy đủ điều kiện sẽ được cấp phép. Vấn đề là ở chỗ: Khi nào được coi là “đủ”/ “đầy đủ” hoặc “phù hợp”/ “hợp lệ”...? Chẳng hạn, có ngành nghề đưa ra điều kiện doanh nghiệp phải có “cơ sở vật chất phù hợp”, nhưng cơ sở vật chất thế nào được cho là “phù hợp” thì văn bản lại không quy định, sẽ phụ thuộc rất nhiều vào sự diễn giải của các cán bộ thực thi.
Hộp 3.16. Căn cứ xét duyệt thiếu rõ ràng trong thủ tục cấp phép nhập khẩu thiết bị in
|
Nghị định số 60/2014/NĐ-CP của Chính phủ quy định về hoạt động in yêu cầu doanh nghiệp muốn nhập khẩu thiết bị in phải xin cấp phép như sau: Hồ sơ gồm: Đơn đề nghị; Ca-ta-lô (catalogue) của từng loại thiết bị in; Giấy phép hoạt động in hoặc tờ khai đăng ký hoạt động in Trong thời gian 05 ngày làm việc; kể từ ngày nhận đủ hồ sơ, Bộ Thông tin và Truyền thông phải cấp giấy phép nhập khẩu thiết bị in; trường hợp không cấp giấy phép phải có văn bản nêu rõ lý do Hồ sơ cấp phép thì có vẻ đơn giản, vấn đề là Nghị định 60 không quy định rõ về các tiêu chí mà cơ quan nhà nước có thẩm quyền sẽ xem xét để quyết định cấp phép hay không cấp phép giấy phép nhập khẩu cho doanh nghiệp. Do đó việc cấp phép hay không hoàn toàn dựa vào lựa chọn chủ quan của cơ quan cấp phép. |
Nguồn: trích dẫn từ Nghị định số 60/2014/NĐ-CP của Chính phủ quy định về hoạt động in.
Bất cập 5 - Có quy định về thủ tục nhưng lại thiếu quy định về quy trình để thực hiện thủ tục đó
Trong rất nhiều quy định về trình tự thủ tục hành chính thường có dạng quy định yêu cầu doanh nghiệp phải có được sự chấp thuận hay đồng ý của cơ quan nhà nước có thẩm quyền về một hoạt động nào đó/chứng minh doanh nghiệp đã đáp ứng điều kiện nào đó, tuy nhiên lại không có quy định rõ về trình tự thủ tục này được tiến hành như thế nào; cơ quan nhà nước sẽ dựa vào tiêu chí nào để chấp thuận hoặc từ chối doanh nghiệp.
Trong một số trường hợp, trong quy định về thủ tục có nêu “trong trường hợp cần thiết” thì cơ quan nhà nước có thẩm quyền sẽ quyết định gia hạn thời gian giải quyết vụ việc/tiến hành kiểm tra thực tế doanh nghiệp để xem có đáp ứng được điều kiện hay không... mà không có giải thích hay quy định chi tiết nào về các “trường hợp cần thiết” này (điều này có nghĩa cơ quan nhà nước có thẩm quyền được tùy ý quyết định khi nào cần làm, khi nào không). Những trường hợp như thế sẽ khiến thời gian cấp phép bị kéo dài, gây khó khăn cho chủ thể xin phép hoặc tạo ra hiện tượng đối xử bất bình đẳng giữa các chủ thể.
Hộp 3.17. Chuyển nhượng máy móc thiết bị chuyên ngành thuốc lá
|
Theo quy định tại Điều 21 Nghị định/2013/NĐ-CP về kinh doanh thuốc lá thì doanh nghiệp sản xuất sản phẩm thuốc lá có thị trường tiêu thụ sản phẩm thuốc lá và được Bộ Công thương cấp phép sản xuất sản phẩm thuốc lá nhưng không đủ năng lực sản xuất được phép “thuê, mượn, chuyển nhượng máy móc thiết bị chuyên ngành thuốc lá của các doanh nghiệp sản xuất còn dư năng lực sản xuất sản phẩm thuốc lá sau khi được Bộ Công thương đồng ý bằng văn bản”. Tuy nhiên, Nghị định lại không quy định cũng như dẫn chiếu tới văn bản quy định về trình tự thủ tục để được Bộ Công thương chấp thuận cho các hoạt động thuê, mượn, chuyển nhượng máy móc thiết bị chuyên ngành trên. |
Nguồn: Trích dẫn từ 21 Nghị định/2013/NĐ-CP, phân tích của nhóm nghiên cứu.
3.4.1.3. Chính sách về gia nhập thị trường theo nguồn gốc vốn
Trước Luật Doanh nghiệp 2005, các chính sách về gia nhập thị trường của Việt Nam có sự phân biệt đối xử giữa các chủ thể kinh doanh trong cùng điều kiện dựa vào nguồn gốc vốn sở hữu (doanh nghiệp nhà nước, doanh nghiệp dân doanh, doanh nghiệp có vốn đầu tư nước ngoài). Doanh nghiệp nhà nước nắm giữ nhiều lợi thế so với các doanh nghiệp khác, thậm chí là độc quyền trong nhiều hoạt động kinh tế. Doanh nghiệp có vốn đầu tư nước ngoài hay nhà đầu tư nước ngoài bị hạn chế trong tiếp cận nhiều nguồn lực cũng như bị áp dụng nhiều thủ tục hành chính phức tạp hơn các doanh nghiệp khác.
Từ năm 2005 đến nay, với việc xóa bỏ Luật Doanh nghiệp nhà nước, thay thế Luật Doanh nghiệp 1999 (áp dụng cho doanh nghiệp trong nước) và Luật Đầu tư nước ngoài (áp dụng cho doanh nghiệp có vốn đầu tư nước ngoài) bằng Luật Doanh nghiệp và Luật Đầu tư chung, việc gia nhập thị trường của các doanh nghiệp có nguồn gốc vốn khác nhau về nguyên tắc đã được điều chỉnh chung, do đó không phân biệt đối xử các thành phần kinh tế.
Tuy nhiên, trong pháp luật chuyên ngành, ở một số lĩnh vực kinh doanh nhất định, vì các lý do như chủ quyền, an ninh quốc phòng, trật tự xã hội hay bảo vệ nền sản xuất nội địa, pháp luật Việt Nam vẫn duy trì sự phân biệt đối xử trong gia nhập thị trường theo nguồn gốc vốn. Cụ thể, pháp luật chuyên ngành của Việt Nam đang duy trì các nhóm quy định khác nhau mang tính phân biệt đối xử giữa nhà đầu tư trong nước và nước ngoài, và giữa DNNN với các doanh nghiệp khác.
Chính sách hạn chế quyền tiếp cận thị trường của nhà đầu tư nước ngoài tại Việt Nam chủ yếu nằm trong các văn bản pháp luật chuyên ngành dịch vụ, với căn cứ là các cam kết mở cửa thị trường của Việt Nam cho nhà đầu tư nước ngoài trong lĩnh vực dịch vụ và đầu tư (chủ yếu là cam kết mở cửa thị trường dịch vụ trong WTO10). Về mặt bản chất, đây là chính sách can thiệp vào thị trường thông qua việc ngăn cản ở những mức độ khác nhau việc gia nhập thị trường của các chủ thể có vốn đầu tư nước ngoài, mang lại lợi thế cho chủ thể kinh doanh nội địa và trong chừng mực nào đó là hạn chế cạnh tranh. Tuy nhiên, việc phân biệt đối xử thông qua quy định mở cửa hạn chế, thậm chí không mở cửa thị trường cho các nhà đầu tư nước ngoài là một thông lệ khá phổ biến trên thế giới, đặc biệt với nhiều nước đang phát triển, cần thời gian để doanh nghiệp nội địa đủ sức cạnh tranh. Hơn nữa, việc mở cửa thị trường trong các trường hợp này cũng gắn với các yếu tố về chủ quyền kinh tế, an ninh kinh tế của nước nhận đầu tư. Do đó, các chính sách phân biệt đối xử, tạo ra rào cản thị trường lớn hơn với nhà đầu tư nước ngoài được cho là có căn cứ và không thuộc phạm vi xem xét tác động hạn chế cạnh tranh.
Hộp 3.18. Giới hạn quyền xuất khẩu, nhập khẩu, phân phối của doanh nghiệp có vốn đầu tư nước ngoài tại Việt Nam
|
Theo quy định tại Thông tư số 34/2013/TT-BCT của Bộ Công thương ngày 24/12/2013 thì doanh nghiệp có vốn đầu tư nước ngoài (FDI) tại Việt Nam không được thực hiện quyền xuất khẩu, nhập khẩu, phân phối đối với một số loại hàng hóa nhất định. Chẳng hạn:
|
Nguồn: Trích dẫn từ Thông tư số 34/2013/TT-BCT.
Liên quan đến khu vực DNNN, theo quy định của pháp luật Việt Nam, đối với một số ngành nghề nhất định, chỉ DNNN mới được phép tham gia. Điều này được lý giải là trong một số hoạt động đặc thù (ví dụ in, đúc tiền; truyền tải, điều độ hệ thống điện quốc gia; vận hành các nhà máy điện lớn, có ý nghĩa đặc biệt quan trọng về kinh tế - xã hội, quốc phòng, an ninh; sản xuất vật liệu nổ công nghiệp...), Nhà nước cần có sự kiểm soát đặc biệt và do đó cần giao cho các DNNN để đảm bảo hạn chế tối đa các nguy cơ đối với các lợi ích công cộng liên quan.
Trên khía cạnh an ninh quốc gia, sự phân biệt đối xử trong gia nhập thị trường có thể là hợp lý. Tuy nhiên, dường như vấn đề an ninh tại Việt Nam đang được đề cao quá mức so với các quốc gia khác. Nhiều lĩnh vực như xuất bản, báo chí hay phát thanh - truyền hình, tư nhân hoàn toàn có thể tham gia. Do không được tham gia chính thức, nên tư nhân thường phải “núp bóng” các DNNN hoạt động trong lĩnh vực này để kinh doanh, dẫn đến cản trở sự phát triển của các lĩnh vực này.
Hộp 3.19. Một số lĩnh vực kinh doanh mà chỉ DNNN được phép tham gia
|
Đối với hàng hóa là “vật liệu nổ công nghiệp” Theo quy định tại Pháp lệnh Quản lý, sử dụng vũ khí, vật liệu nổ và công cụ hỗ trợ 2011 thì “tổ chức sản xuất vật liệu nổ công nghiệp phải là doanh nghiệp 100% vốn nhà nước được Thủ tướng Chính phủ giao nhiệm vụ theo đề nghị của Bộ Công thương, Bộ Công an, Bộ Quốc phòng” (điểm a khoản 3 Điều 25). Tương tự, tổ chức kinh doanh vật liệu nổ công nghiệp phải là doanh nghiệp 100% vốn nhà nước được Thủ tướng Chính phủ giao nhiệm vụ theo đề nghị của Bộ Công thương, Bộ Công an, Bộ Quốc phòng. Như vậy, theo quy định tại Pháp lệnh thì vật liệu nổ là loại hàng hóa chỉ DNNN mới được phép tham gia. Đối với lĩnh vực xuất bản Luật Xuất bản 2012 quy định, “Nhà xuất bản tổ chức và hoạt động theo loại hình đơn vị sự nghiệp công lập hoặc doanh nghiệp kinh doanh có điều kiện do Nhà nước làm chủ sở hữu” (khoản 2 Điều 12). Như vậy, doanh nghiệp dân doanh không được tổ chức thành lập Nhà xuất bản. |
Nguồn: Trích dẫn từ các văn bản pháp luật có liên quan; phân tích của nhóm nghiên cứu.
3.4.2. Các chính sách cạnh tranh liên quan đến hoạt động của các chủ thể kinh doanh trên thị trường
Sau khi gia nhập thị trường, các chủ thể kinh doanh phải tiến hành các hoạt động cạnh tranh trong khuôn khổ pháp luật liên quan. Trên thực tế, trong hệ thống chính sách cạnh tranh của Việt Nam, các quy định về hoạt động của các chủ thể kinh doanh xuất hiện ở cả trong các chính sách pháp luật chung (áp dụng cho tất cả các ngành nghề thị trường) và chính sách pháp luật chuyên ngành (chỉ áp dụng cho ngành nghề, thị trường cụ thể).
Xét tổng thể, nếu như trước đây Việt Nam duy trì khá nhiều các chính sách cạnh tranh áp dụng riêng cho hoạt động cạnh tranh của từng nhóm đối tượng trên cùng thị trường (ví dụ Luật DNNN quy định khung khổ hoạt động riêng cho các DNNN; Luật Công ty, Luật Doanh nghiệp 1999 có các nguyên tắc riêng cho hoạt động của doanh nghiệp dân doanh nội địa; trong khi Luật Đầu tư nước ngoài quy định khung khổ pháp lý riêng cho các chủ thể có vốn đầu tư nước ngoài) thì hiện nay, theo các yêu cầu cải cách thể chế thực hiện các cam kết hội nhập, đặc biệt là cam kết gia nhập WTO, Việt Nam đã xóa bỏ phần lớn các chính sách cạnh tranh phân biệt đối xử giữa các chủ thể kinh doanh trong cùng các ngành nghề (trên cùng thị trường).
Tuy nhiên, rà soát các chính sách hiện hành vẫn cho thấy đang tồn tại các trường hợp phân biệt đối xử, theo hướng ưu tiên nhóm chủ thể này hơn các nhóm chủ thể khác trên cùng thị trường và đa số trong đó đang tạo ra những méo mó đối với môi trường cạnh tranh giữa các chủ thể này.
3.4.2.1. Các chính sách hạn chế hoạt động của chủ thể có vốn đầu tư nước ngoài so với các chủ thể nội địa
Nhóm này bao gồm các chính sách riêng mang tính hạn chế đối với quyền kinh doanh chỉ áp dụng đối với các chủ thể kinh doanh có vốn đầu tư nước ngoài (sau khi chủ thể này đã được phép tiếp cận thị trường) vì lý do nguồn gốc vốn của họ. Phần lớn các quy định này nằm trong các văn bản pháp luật chuyên ngành dịch vụ, với căn cứ là các cam kết mở cửa thị trường của Việt Nam cho nhà đầu tư nước ngoài trong lĩnh vực dịch vụ, đầu tư (thường được thể hiện đồng thời với các điều kiện về gia nhập thị trường đối với nhà đầu tư nước ngoài).
Như đã đề cập trong phần về các điều kiện gia nhập thị trường áp dụng riêng đối với nhà đầu tư nước ngoài, về mặt bản chất, các điều kiện kinh doanh áp dụng riêng cho các chủ thể này làm hạn chế năng lực cạnh tranh của họ, và mang lại lợi thế cho chủ thể kinh doanh nội địa. Tuy nhiên, việc hạn chế quyền kinh doanh này là một thông lệ khá phổ biến trên thế giới, vì cả lý do bảo hộ nội địa lẫn các lý do công cộng khác. Do đó, các chính sách phân biệt đối xử, tạo ra rào cản thị trường lớn hơn cho nhà đầu tư nước ngoài được cho là có căn cứ và không thuộc phạm vi xem xét tác động hạn chế cạnh tranh.
3.4.2.2. Các chính sách ưu tiên cho một nhóm chủ thể so với các chủ thể khác kinh doanh trên cùng thị trường vì mục tiêu công cộng
Trên nguyên tắc, chính sách cạnh tranh của Việt Nam đối với hoạt động kinh doanh của doanh nghiệp trong từng lĩnh vực hiện nay đều được thiết kế chung cho các chủ thể kinh doanh, không phân biệt thành phần kinh tế, quy mô kinh doanh. Tuy nhiên, cũng tương tự như ở hầu hết các nền kinh tế, xuất phát từ những mục tiêu xã hội, Việt Nam hiện đang duy trì một số các chính sách ưu tiên cho một số chủ thể kinh doanh nhất định, chẳng hạn chính sách ưu tiên cho doanh nghiệp nhỏ và vừa, doanh nghiệp xã hội, doanh nghiệp công nghệ, các chủ thể kinh doanh ở khu vực vùng sâu vùng xa, v.v.
Cụ thể, Luật Doanh nghiệp năm 2014 thiết lập cơ chế pháp lý để hỗ trợ sự phát triển của loại hình doanh nghiệp xã hội. Hiện tại, một số văn bản pháp luật có liên quan (các văn bản về thuế, Nghị định hướng dẫn Luật Doanh nghiệp) đang được soạn thảo, sửa đổi để cụ thể hóa các hình thức, mức độ, điều kiện, thủ tục hưởng ưu đãi riêng cho doanh nghiệp xã hội. Tương tự, Luật Khoa học và công nghệ năm 2013 có nhiều chính sách ưu đãi đối với doanh nghiệp khoa học công nghệ, doanh nghiệp công nghệ cao11 liên quan đến đất đai (được ưu tiên thuê đất, cơ sở hạ tầng trong khu công nghiệp, khu chế xuất, khu kinh tế, khu công nghệ cao); tín dụng (hưởng chính sách ưu đãi về tín dụng đầu tư của Ngân hàng phát triển Việt Nam, Quỹ đổi mới công nghệ quốc gia và các quỹ khác); thuế (ưu đãi về thuế thu nhập doanh nghiệp, miễn lệ phí trước bạ khi đăng ký quyền sử dụng đất, quyền sở hữu nhà)...
Xét trên một số góc độ, các chính sách này tạo ra những ưu thế nhất định cho một số các chủ thể kinh doanh so với các chủ thể kinh doanh khác trong cùng ngành nghề kinh doanh và do đó gián tiếp can thiệp vào môi trường cạnh tranh có sự tham gia của các chủ thể này. Mặc dù vậy, cũng giống như trong pháp luật cạnh tranh, nơi một số hành vi có bản chất là hạn chế cạnh tranh nhưng lại được thực hiện bởi các nhóm chủ thể nhạy cảm hoặc vì các mục tiêu công cộng được coi là ngoại lệ/miễn trừ12, các chính sách cạnh tranh có tính phân biệt đối xử giữa các chủ thể trong cùng ngành nghề (cùng thị trường cạnh tranh) xuất phát từ các mục tiêu lợi ích công cộng hoặc định hướng phát triển kinh tế này được thừa nhận rộng rãi ở hầu hết các nước và không bị đánh giá là phản cạnh tranh hay ảnh hưởng đến tính cạnh tranh trên thị trường. Do đó, Việt Nam có thể và nên tiếp tục duy trì các chính sách này.
Tuy nhiên, để tránh trường hợp có những chính sách ưu tiên, phân biệt đối xử khác ban hành trong tương lai không xuất phát từ các mục tiêu công cộng và/hoặc định hướng phát triển kinh tế, gây ra hệ quả bóp méo thị trường cạnh tranh giữa các chủ thể khác nhau trong cùng thị trường, cần thiết phải có sự “giám sát” của cơ quan quản lý cạnh tranh ngay trong quá trình dự thảo các chính sách này. Ngoài ra, các tiêu chí áp dụng cũng cần thường xuyên được đánh giá lại để tránh các trường hợp ưu đãi cho những đối tượng không mang lại các lợi ích công cộng như các chính sách này kỳ vọng.
3.4.2.3. Các chính sách phân biệt đối xử khác giữa các chủ thể kinh doanh trong hoạt động cạnh tranh trên cùng thị trường
Ngoài các trường hợp phân biệt đối xử xuất phát từ lý do định hướng phát triển kinh tế hay mục tiêu công cộng, và do đó được chấp nhận theo thông lệ quốc tế, phần lớn các chính sách phân biệt đối xử trong hoạt động của các chủ thể kinh doanh còn lại được đánh giá là không có căn cứ rõ ràng và làm phương hại tới môi trường cạnh tranh.
Rà soát cho thấy các chính sách phân biệt đối xử hầu như không còn tồn tại trong hệ thống pháp luật hiện hành của Việt Nam (ít nhất là phân biệt đối xử minh thị giữa các chủ thể kinh doanh có điều kiện tương tự nhau). Tuy nhiên, hiện vẫn còn tồn tại hình thức phân biệt đối xử dưới dạng các lựa chọn chính sách tạo ưu thế cho một nhóm chủ thể hơn các chủ thể còn lại trong cùng thị trường. Sự phân biệt này thường xuất hiện trong các trường hợp có các chủ thể kinh doanh có lợi ích xung đột nhau và khi chính sách áp dụng có tính bất lợi hơn đối với chủ thể kinh doanh này sẽ đưa lại lợi thế rất lớn cho chủ thể có lợi ích đối lập. Chẳng hạn, chính sách thuế nhập khẩu ô tô đã tạo ra sự phân biệt đối xử nhất định giữa các chủ thể kinh doanh trong lĩnh vực này (Hộp 3.20).
Hộp 3.20. Chính sách thuế nhập khẩu tạo ra sự phân biệt đối xử giữa các chủ thể kinh doanh trong cùng một ngành
|
Tháng 05/2013, Thủ tướng Chính phủ ban hành Quyết định số 24/2013/QĐ-TTg điều chỉnh mức thuế nhập khẩu đối với xe ô tô chở người từ 09 chỗ ngồi trở xuống có dung tích xi lanh dưới 1.500 cc theo hướng tăng lên 25% - 42% so với mức thuế áp dụng trước đó (tại Quyết định 36/2011/QĐ-TTg). Đây là mức tăng thuế khá lớn, và được giải thích là nhằm hạn chế nhập khẩu loại xe ô tô này (trước tình trạng số lượng nhập khẩu xe ô tô đã qua sử dụng có xu hướng tăng lên) và ngăn chặn gian lận thương mại.Tuy nhiên, các lý do trên chưa thuyết phục, bởi: Theo thống kê của Tổng cục Hải quan, số lượng xe ô tô đã qua sử dụng trong năm 2012 không hề tăng, thậm chí là giảm so với năm 2011. Do đó, ý kiến cho rằng số lượng xe ôtô đã qua sử dụng có dung tích xi lanh dưới 1500 cc có xu hướng tăng là chưa chính xác; Các hành vi gian lận thương mại được xác định là xuất phát từ những nguyên nhân không liên quan đến mức thuế quy định tại Quyết định số 36; Trong khi đó việc tăng thuế nhập khẩu đối với dòng xe này lại gây ra bất lợi lớn cho các doanh nghiệp nhập khẩu ôtô trong so sánh với doanh nghiệp sản xuất ôtô, qua đó tạo ra lợi thế cạnh tranh về giá cho sản phẩm của cho doanh nghiệp sản xuất ôtô trên thị trường. |
Nguồn: Trích dẫn từ các văn bản pháp luật có liên quan; phân tích của nhóm nghiên cứu.
3.4.2.4. Các chính sách về tiếp cận các nguồn lực cần thiết cho cạnh tranh
Đất đai
Đất đai là một trong những nguồn lực đóng vai trò quan trọng trong nguồn vốn cũng như hiệu quả hoạt động kinh doanh của các doanh nghiệp ở Việt Nam. Chính sách liên quan đến đất đai, vì vậy, có tác động rất lớn đến vị thế cạnh tranh của doanh nghiệp trên thị trường. Các chủ thể không thể hoặc khó khăn tiếp cận đất đai sẽ mất rất nhiều chi phí, thậm chí là không thể tiến hành hoạt động kinh doanh.
Pháp luật hiện hành về đất đai có cốt lõi là Luật Đất đai 2013 (sửa đổi, bổ sung Luật Đất đai năm 2003). Lần sửa đổi năm 2013 được cho là tập trung vào việc mở rộng các quy định liên quan đến quyền tiếp cận đất đai của các chủ thể kinh doanh trong nền kinh tế. Cụ thể, Luật Đất đai 2013 đã xóa bỏ rất nhiều rào cản trong tiếp cận đất đai cũng như trao nhiều quyền hơn cho nhà đầu tư nước ngoài về quyền sử dụng đất, đã có sự bình đẳng hơn về cơ hội tiếp cận đất đai giữa nhà đầu tư trong nước và nhà đầu tư nước ngoài. Tuy nhiên, sự bình đẳng này không phải là tuyệt đối. Dù có quyền tiếp cận đất đai, không phải chủ thể nào cũng có thể tiếp cận được nguồn lực này. Để tiếp cận được, các chủ thể vẫn cần phải đáp ứng được những điều kiện. Hay nói cách khác, thông qua việc thiết lập những điều kiện này, chỉ một số ít các chủ thể kinh doanh được Nhà nước trao cho quyền sử dụng đất, từ đó tạo ra các tác động khác nhau tới cạnh tranh giữa các chủ thể trên thị trường
Chính sách về tiếp cận đất đai
Theo quy định của pháp luật thì đất đai được xác định là tài sản công thuộc sở hữu toàn dân, do Nhà nước làm đại diện chủ sở hữu13. Xuất phát từ đặc điểm này, người sử dụng đất ở Việt Nam chỉ có quyền sử dụng đất chứ không được sở hữu đất đai. Quyền sử dụng đất đai được xác định như một tài sản, nhưng người sử dụng đất không có các quyền năng tuyệt đối của chủ sở hữu một tài sản.
Chính vì Nhà nước là đại diện chủ sở hữu đất đai, nên các chủ thể được quyền tiếp cận đất đai theo những cách thức mà Nhà nước cho phép, theo hướng: được giao đất hoặc cho thuê đất; cho phép hoặc hạn chế một số quyền nhất định đối với chủ thể sử dụng đất. Nhà nước cũng áp dụng chính sách khác nhau giữa các chủ thể kinh doanh dựa vào nguồn gốc vốn sở hữu. Các điều kiện và phạm vi quyền này tạo ra lợi thế cạnh tranh khác nhau giữa các chủ thể.
Hộp 3.21. Quyền tiếp cận đất xây dựng nghĩa trang, nghĩa địa
|
Hiện tại, quyền tiếp cận đất đai đang có sự phân biệt rõ rệt giữa nhà đầu tư trong nước và nhà đầu tư nước ngoài trong tiếp cận đất đai, trong đó có những trường hợp lý do phân biệt không thật thuyết phục. Theo quy định của Luật Đất đai 2013 và các văn bản hướng dẫn thì nhà đầu tư nước ngoài và nhà đầu tư trong nước đều được Nhà nước nhận giao đất, cho thuê đất kinh doanh bất động sản. Tuy nhiên, nhà đầu tư nước ngoài không được Nhà nước giao đất có thu tiền sử dụng đất đối với “dự án đầu tư hạ tầng nghĩa trang, nghĩa địa để chuyển nhượng quyền sử dụng đất gắn với hạ tầng”14 Điều này cản trở nhà đầu tư nước ngoài cạnh tranh trên thị trường bất động sản là hạ tầng nghĩa trang - nghĩa địa trong khi đó lại không rõ mục tiêu đối với việc hạn chế này (bởi xét cho cùng thì đây cũng chỉ là một dự án đầu tư kinh doanh liên quan đến bất động sản như các dự án bất động sản khác, tại sao nhà đầu tư nước ngoài lại không được tham gia trong khi các dự án đầu tư bất động sản khác lại được?) |
Nguồn: Trích dẫn từ các văn bản pháp luật có liên quan; phân tích của nhóm nghiên cứu.
Về các điều kiện để được tiếp cận đất đai
Theo quy định của Luật Đất đai năm 2013, Nhà nước giao đất, cho thuê đất cho các chủ thể kinh doanh gắn liền với các dự án đầu tư mà các chủ thể đó sẽ thực hiện. Các điều kiện để được giao đất, cho thuê đất, chuyển mục đích sử dụng đất thực hiện các dự án đầu tư đã hướng tới việc lựa chọn các chủ đầu tư có năng lực tài chính (ví dụ: yêu cầu về vốn thuộc sở hữu của mình để thực hiện dự án không thấp hơn 20% tổng mức đầu tư đối với dự án có quy mô sử dụng đất dưới 20 héc ta; không thấp hơn 15% tổng mức đầu tư đối với dự án có quy mô sử dụng đất từ 20 héc ta trở lên; có khả năng huy động vốn để thực hiện dự án từ các tổ chức tín dụng, chi nhánh ngân hàng nước ngoài và các tổ chức, cá nhân khác15; phải ký quỹ theo quy định của pháp luật về đầu tư...).
Như vậy, có thể thấy, để tiếp cận được đất đai, các chủ thể cần phải có một số vốn không hề nhỏ. Và với điều kiện này thì các doanh nghiệp nhỏ và vừa rất khó để đáp ứng và có thể tiếp cận được nguồn lực quan trọng này. Đây sẽ là bất lợi lớn cho các doanh nghiệp quy mô nhỏ trong hoạt động kinh doanh, khi đất đai là một trong những tài sản quan trọng đảm bảo cho các khoản vay tín dụng tại ngân hàng. Hạn chế trong tiếp cận đất đai cũng là cản trở đáng kể cho các chủ thể kinh doanh tiếp cận với tín dụng tại các ngân hàng, công ty tài chính.
Hộp 3.22. Điều kiện và thủ tục giao đất, cho thuê đất, cho phép chuyển mục đích sử dụng đất
|
Khoản 1 Điều 58 Luật Đất đai năm 2013 quy định, đối với dự án có sử dụng đất trồng lúa, đất rừng phòng hộ, đất rừng đặc dụng vào các mục đích khác mà không thuộc trường hợp được Quốc hội quyết định, Thủ tướng Chính phủ chấp thuận chủ trương đầu tư thì cơ quan nhà nước có thẩm quyền chỉ được quyết định giao đất, cho thuê đất, cho phép chuyển mục đích sử dụng đất khi có một trong các văn bản sau đây: Văn bản chấp thuận của Thủ tướng Chính phủ đối với trường hợp chuyển mục đích sử dụng từ 10 héc ta đất trồng lúa trở lên; từ 20 héc ta đất rừng phòng hộ, đất rừng đặc dụng trở lên; Nghị quyết của Hội đồng nhân dân cấp tỉnh đối với trường hợp chuyển mục đích sử dụng dưới 10 héc ta đất trồng lúa; dưới 20 héc ta đất rừng phòng hộ, đất rừng đặc dụng. Điều 68 Nghị định 43/2014/NĐ-CP quy định chi tiết thi hành Luật Đất đai năm 2013 có quy định trình tự thủ tục để có được các văn bản chấp thuận của Thủ tướng Chính phủ và Hội đồng nhân dân nói trên. Tuy nhiên, văn bản này không quy định về các căn cứ, tiêu chí để Thủ tướng Chính phủ hay Hội đồng nhân dân quyết định chấp thuận cho phép chuyển mục đích đất. Việc thiếu rõ ràng trong tiêu chí thẩm định cũng như xem xét để quyết định cho phép hay không cho phép chuyển mục đích sử dụng đất sẽ khiến cho quy trình thủ tục này trở nên kém minh bạch, và sẽ là dư địa cho tình trạng các chủ thể kinh doanh “vận động bằng cửa sau” để có được các chấp thuận này. Điều này dẫn tới cạnh tranh không bình đẳng giữa các chủ thể kinh doanh cùng có nhu cầu về chuyển mục đích sử dụng đất để thực hiện các dự án đầu tư. |
Nguồn: Trích dẫn từ các văn bản pháp luật có liên quan; phân tích của nhóm nghiên cứu.
Về quyền và nghĩa vụ của các chủ thể trong sử dụng đất đai
Về cơ bản, pháp luật về đất đai quy định quyền và nghĩa vụ bình đẳng giữa các nhà đầu tư trong nước trong tiếp cận, sử dụng khai thác quyền sử dụng đất được giao/cho thuê. Nhưng giữa nhà đầu tư nước ngoài và nhà đầu tư trong nước, quyền hành xử đối với đất được giao/cho thuê có một số điểm là khác nhau và có tính chất hạn chế quyền của nhà đầu tư nước ngoài.
Cụ thể, về mặt nguyên tắc, các chủ thể cùng hình thức tiếp cận đất đai sẽ có những quyền và nghĩa vụ ngang nhau. Tuy nhiên, theo quy định của Luật Đất đai 2013 thì quyền và nghĩa vụ của nhà đầu tư trong nước và nhà đầu tư nước ngoài là khác nhau trong một số trường hợp, mặc dù cùng được tiếp cận đất đai theo một hình thức. Điều này sẽ tạo ra sự bất bình đẳng giữa các nhà đầu tư trong việc sử dụng nguồn lực về đất đai.
Hộp 3.23. Quyền của các nhà đầu tư sử dụng đất thuê trả tiền thuê đất hàng năm
|
Theo quy định tại khoản 1 Điều 175 Luật Đất đai năm 2013 thì nhà đầu tư nước ngoài không được quyền “Cho thuê lại quyền sử dụng đất theo hình thức trả tiền thuê đất hàng năm đối với đất đã được xây dựng xong kết cấu hạ tầng trong trường hợp được phép đầu tư xây dựng kinh doanh kết cấu hạ tầng đối với đất khu công nghiệp, cụm công nghiệp, khu chế xuất, khu công nghệ cao, khu kinh tế” trong khi nhà đầu tư trong nước lại được quyền này. |
Nguồn: Trích dẫn từ các văn bản pháp luật có liên quan; phân tích của nhóm nghiên cứu.
Về tiếp cận tín dụng
Báo cáo Năng lực cạnh tranh toàn cầu 2013 - 2014 do Diễn đàn Kinh tế thế giới (WEF) công bố cho biết, ở Việt Nam, khả năng tiếp cận vốn là yếu tố lo ngại hàng đầu của các nhà đầu tư. Cũng theo khảo sát mới đây của Viện Khoa học Quản trị doanh nghiệp nhỏ và vừa chỉ có khoảng 32,28% số doanh nghiệp cho biết có khả năng tiếp cận và vay vốn thường xuyên, 35,24% phản ánh là khó tiếp cận; số còn lại cho biết không thể tiếp cận16.
Theo quy định của pháp luật Việt Nam hiện hành, doanh nghiệp có thể tiếp cận vốn chủ yếu thông qua ba kênh: vay vốn từ các tổ chức tín dụng17; phát hành trái phiếu18, cổ phiếu19; vay vốn từ các nguồn bên ngoài các tổ chức tín dụng. Ở mỗi kênh này, các quy định có xu hướng tác động tới cạnh tranh theo các mức độ khác nhau.
Vay vốn từ các tổ chức tín dụng
Trong số các hình thức này, vay vốn ở tổ chức tín dụng được xem là nguồn tiếp cận vốn thông dụng đối với các doanh nghiệp. Đánh giá sự thuận lợi trong tiếp cận nguồn vốn này chủ yếu dưới dạng liệu các doanh nghiệp có vay được vốn từ các tổ chức tín dụng hay không. Các doanh nghiệp không vay vốn được ở các tổ chức tín dụng, chủ yếu là vì lãi suất cao hoặc không đáp ứng được điều kiện vay vốn của ngân hàng.
Pháp luật quy định điều kiện vay vốn ở các tổ chức tín dụng được áp dụng chung cho tất cả các chủ thể kinh doanh. Lãi suất cho vay giữa ngân hàng và khách hàng là do thỏa thuận20 (ngoại trừ một số ngành, lĩnh vực bị khống chế lãi suất cho vay ngắn hạn21). Vì vậy về nguyên tắc, quyền tiếp cận tín dụng của các chủ thể kinh doanh là bình đẳng như nhau.
Tuy nhiên, tùy thuộc vào chính sách của mỗi tổ chức tín dụng (đặc biệt là về chính sách thẩm định năng lực khách hàng), khả năng tiếp cận vốn của các chủ thể kinh doanh trên thực tế có thể là rất khác nhau, trong đó các chủ thể kinh doanh quy mô lớn có lợi thế đặc biệt so với phần lớn các chủ thể quy mô vừa, nhỏ, siêu nhỏ.
Ngoài ra, phần lớn các ngân hàng hiện nay cho vay đều yêu cầu phải có tài sản bảo đảm. Điều này một lần nữa tạo ra bất lợi cho chủ thể kinh doanh quy mô vừa, nhỏ, siêu nhỏ khi họ không có đất đai, bất động sản, hoặc nếu có thì phần lớn có giá trị nhỏ và đã là tài sản thế chấp ở các khoản vay trước đó.
Đứng từ góc độ chính sách cạnh tranh, các vấn đề này thuộc về quyền tự do kinh doanh của doanh nghiệp (bao gồm cả các ngân hàng). Nhà nước không thể can thiệp theo hướng yêu cầu các ngân hàng thương mại cho doanh nghiệp nhỏ và vừa vay vốn hay yêu cầu các ngân hàng này cho vay với lãi suất thấp. Hơn nữa, sự can thiệp hành chính vào yếu tố thị trường này, nếu được thực hiện, cũng sẽ tạo ra tác động bất lợi đến tính an toàn và ổn định của ngân hàng nói riêng và nền kinh tế nói chung. Vì vậy, giải pháp chỉ có thể là áp dụng các chính sách ưu đãi, hỗ trợ đối với đối tượng này, như bảo lãnh tín dụng, hỗ trợ tín dụng (mức hỗ trợ lãi suất tiền vay là 4%/năm, thời hạn vay tối đa là 24 tháng22), khuyến khích các ngân hàng thương mại cho vay tín chấp, v.v. (xem thêm phân tích về các biện pháp ưu đãi đối với doanh nghiệp nhỏ và vừa phía trên).
Hộp 3.24. Điều kiện để được bảo lãnh vay vốn của doanh nghiệp nhỏ và vừa
|
Điều 5 Quyết định 03/2011/QĐ-TTg của Thủ tướng Chính phủ ngày 10/01/2011 ban hành quy chế bảo lãnh cho doanh nghiệp nhỏ và vừa vay vốn tại ngân hàng thương mại có quy định điều kiện để doanh nghiệp được bảo lãnh vay vốn là:
Đây thực tế là các điều kiện khá khó khăn đối với các doanh nghiệp nhỏ và vừa, nhất là làm thế nào để chứng minh được “có dự án đầu tư có hiệu quả, có khả năng hoàn vốn vay” và đáp ứng số vốn tối thiểu của chủ sở hữu tham gia dự án. Tuy nhiên, từ góc độ của ngân hàng bảo lãnh, họ cũng cần một sự đảm bảo từ phía đối tượng được bảo lãnh, vì vậy những điều kiện trên để chứng minh về khả năng có thể hoàn trả của doanh nghiệp và đảm bảo an toàn các khoản vay từ ngân hàng. Chính vì vậy, tỷ lệ doanh nghiệp nhỏ và vừa nhận được bảo lãnh vay vốn từ Ngân hàng Phát triển Việt Nam là khá thấp23. |
Nguồn: Trích dẫn từ các văn bản pháp luật có liên quan; phân tích của nhóm nghiên cứu.
Tuy vậy, vẫn còn một vấn đề nữa là các DNNN thường dễ dàng tiếp cận vốn hơn so với các doanh nghiệp tư nhân. Lý do chủ yếu là vì ngoài yếu tố tài sản đảm bảo, các DNNN thường được ngầm định sẽ được nhà nước bảo lãnh vay vốn. Trong trường hợp DNNN gặp khó khăn trong kinh doanh, Nhà nước sẽ hỗ trợ bằng cách này hay cách khác để DNNN có thể trả nợ được thay vì buộc bị phá sản như các doanh nghiệp tư nhân.
Huy động vốn từ phát hành trái phiếu, cổ phiếu
Với điều kiện phát hành trái phiếu theo quy định hiện hành24 (theo hướng công ty có hoạt động động hiệu quả - có lãi trong năm liền kề) thì nhiều chủ thể kinh doanh quy mô nhỏ và vừa có thể huy động được vốn theo kênh này. Tuy nhiên, vẫn vì lý do sự tín nhiệm đối với các chủ thể này không cao, kênh huy động này dường như không thật hiệu quả.
Đối với kênh huy động là phát hành cổ phiếu, theo quy định hiện hành, điều kiện để phát hành cổ phiếu (đối với các công ty cổ phần) là tương đối đơn giản, áp dụng không phân biệt quy mô. Cụ thể, đối với các công ty không phải là công ty đại chúng (phần lớn là các doanh nghiệp nhỏ và vừa), để phát hành cổ phiếu cần có quyết định của Đại hội đồng cổ đông thông qua phương án chào bán cổ phiếu riêng lẻ với phương án sử dụng số tiền thu được từ đợt chào bán; đáp ứng các điều kiện khác theo quy định của pháp luật chuyên ngành trong trường hợp tổ chức phát hành là doanh nghiệp thuộc lĩnh vực ngành, nghề kinh doanh có điều kiện...25. Đối với các công ty đại chúng, bên cạnh các điều kiện trên thì còn bị ràng buộc một số điều kiện khác (ví dụ phương án chào bán và sử dụng vốn phải có một số nội dung theo quy định; phải tuân thủ về thời gian hạn chế chuyển nhượng...26). Tuy nhiên, ngay cả khi điều kiện đơn giản như trên thì các doanh nghiệp quy mô bé, có sự tín nhiệm thấp cũng khó huy động được từ phía bên ngoài.
Vay vốn từ các nguồn khác
Pháp luật dân sự Việt Nam hiện đã ghi nhận quyền vay/cho vay của các chủ thể kinh doanh/không kinh doanh thông qua các nguyên tắc về giao dịch (hợp đồng) vay đồng thời có các nguyên tắc chung về vấn đề này (ví dụ giới hạn tối đa về lãi suất...) bình đẳng giữa các chủ thể. Về cơ bản, chế định này được xem là không can thiệp hay làm ảnh hưởng tới hiện trạng cạnh tranh của các chủ thể liên quan.
Mặc dù vậy, theo ý kiến của một số chuyên gia, giới hạn về lãi suất hiện nay trong Bộ luật Dân sự27 (không vượt quá 150% lãi suất cơ bản do Ngân hàng Nhà nước công bố) mặc dù được thiết kế với mục tiêu tốt đẹp là hạn chế tình trạng cho vay nặng lãi nhưng lại khiến cho các doanh nghiệp nhỏ và vừa gặp khó khăn trong việc vay vốn đáp ứng nhu cầu sản xuất kinh doanh (khi mà họ không đủ điều kiện để vay tín dụng hoặc phát hành trái phiếu, cổ phiếu). Một cách gián tiếp, điều này có thể đang ảnh hưởng tới năng lực cạnh tranh của nhóm chủ thể này. Quy định này đang được xem xét để điều chỉnh trong Dự thảo Bộ luật Dân sự mới, dự kiến sẽ được Quốc hội thông qua vào tháng 11/2015.
Tóm lại, về nguyên tắc, các chính sách cạnh tranh về tín dụng ở Việt Nam cơ bản đã tạo ra khung khổ pháp lý công bằng để cho các chủ thể kinh doanh có thể tiếp cận được tín dụng. Chính sách tín dụng cũng có một số hỗ trợ, ưu đãi đối với doanh nghiệp nhỏ và vừa - đối tượng được đánh giá là dễ bị tổn thương, gặp rất nhiều khó khăn trong việc tiếp cận vốn. Tuy nhiên, trên thực tế, khả năng tiếp cận các chính sách ưu đãi, hỗ trợ nói riêng và tiếp cận tín dụng nói chung của nhóm các chủ thể kinh doanh quy mô vừa, nhỏ, siêu nhỏ vẫn rất khó khăn, từ đó lợi thế cạnh tranh trên thị trường của nhóm này cũng bị tác động theo hướng bất lợi rõ rệt. Những bất lợi này, phần lớn xuất phát từ chính các năng lực của nhóm này, khi chưa tạo ra đủ sự tín nhiệm để có thể vay vốn từ các ngân hàng thương mại và các tổ chức tín dụng cũng chưa đủ cởi mở để cho các doanh nghiệp bé vay vốn mà không có tài sản đảm bảo, vì lo ngại về khả năng thu hồi vốn. Tuy nhiên, yếu tố tâm lý và những cách thức hành xử rơi rớt từ thời kế hoạch hóa bao cấp (ví dụ thông lệ tin tưởng, đánh giá cao năng lực của các doanh nghiệp có vốn nhà nước hơn các doanh nghiệp dân doanh mà không quan tâm tới năng lực thực sự của các doanh nghiệp này) cũng là những nhân tố quan trọng khiến cạnh tranh trong tiếp cận tín dụng của doanh nghiệp ở Việt Nam bị méo mó.
Về tiếp cận nguồn nhân lực (lao động)
Các chính sách về lao động, bao gồm chính sách cho người lao động, chính sách tiền lương, và chính sách liên quan đến khả năng tiếp cận lao động nước ngoài, có tạo ra lợi thế cho một nhóm chủ thể kinh doanh tiếp cận được nguồn lao động so với các nhóm chủ thể khác. Trong các chính sách này, chính sách cho người lao động được quy định trong Bộ luật Lao động 2012 như thời giờ nghỉ ngơi, các chính sách riêng đối với lao động nữ, các quyền lợi được hưởng từ bảo hiểm xã hội, bảo hiểm thất nghiệp đều được áp dụng chung cho tất cả các chủ thể kinh doanh (không phân biệt nguồn gốc về vốn, quy mô hay ngành nghề). Vì vậy, cơ bản chính sách của Nhà nước về vấn đề này không tạo ra tác động bóp méo cạnh tranh nào.
Tuy nhiên, chính sách tiền lương lại có thể ảnh hưởng đến môi trường cạnh tranh. Mặc dù Bộ luật Lao động 2012 không bó buộc người sử dụng lao động trong việc trả lương cho người lao động, nhưng với việc quy định mức lương tối thiểu khác nhau cho những vùng khác nhau28 thì rất có thể các doanh nghiệp những vùng III và IV, nơi có mức lương tối thiểu thấp hơn, sẽ khó thu hút được lao động hơn so với các doanh nghiệp có hoạt động ở vùng I và II. Tuy nhiên cũng cần chú ý rằng, mức lương tối thiểu hoàn toàn không cản trở các doanh nghiệp có thể đặt mức lương cao hơn để thu hút lao động, vì vậy trên thực tế việc quy định mức lương tối thiểu khác nhau giữa các vùng chưa hẳn đã tạo ra lợi thế cạnh tranh thực tiễn nào cho các doanh nghiệp ở các vùng miền.
Liên quan tới người lao động nước ngoài làm việc tại Việt Nam, theo các chính sách hiện tại, các doanh nghiệp hoạt động tại Việt Nam chỉ được tuyển lao động là người nước ngoài vào làm công việc quản lý, giám đốc điều hành, chuyên gia và lao động kỹ thuật mà lao động Việt Nam chưa đáp ứng được theo nhu cầu sản xuất, kinh doanh29. Đồng nghĩa với việc, người lao động nước ngoài được làm việc ở Việt Nam là những người lao động có trình độ cao. Chính sách áp dụng đối với người lao động nước ngoài này tương đối phù hợp với thông lệ quốc tế ở hầu hết các nước và được cho là hợp lý với mục tiêu tạo điều kiện cho người lao động Việt Nam có cơ hội có việc làm và thu nhập.
Về mặt thủ tục, các lao động nước ngoài này phải xin giấy phép lao động tại Việt Nam. Trên thực tế, một số điểm thiếu minh bạch trong quy trình cấp phép hiện nay được cho là có thể dẫn tới các hiện tượng tiêu cực, qua đó tạo ra sự phân biệt đối xử giữa các doanh nghiệp tuyển dụng người lao động nước ngoài có cùng điều kiện.
Hộp 3.25. Điều kiện và thủ tục cấp giấy phép lao động
|
Theo quy định tại khoản 5 Điều 9 Nghị định 102/2013/NĐ-CP quy định chi tiết thi hành một số điều của Bộ luật Lao động về lao động nước ngoài làm việc tại Việt Nam, thì một trong các điều kiện để được cấp giấy phép lao động cho người nước ngoài là phải được “chấp thuận bằng văn bản của cơ quan nhà nước có thẩm quyền về việc sử dụng người lao động nước ngoài”. Tuy nhiên, Nghị định 102 lại không có quy định về điều kiện cũng như trình tự thủ tục để có được văn bản chấp thuận này của cơ quan nhà nước có thẩm quyền. Ngoài ra, Nghị định này cũng không quy định rõ về tiêu chí xét duyệt và cấp phép lao động. Khoản 2 Điều 12 Nghị định 102 chỉ quy định “Trong thời hạn 10 ngày làm việc, kể từ ngày nhận đủ hồ sơ, Sở Lao động - Thương binh và Xã hội cấp giấy phép lao động cho người lao động nước ngoài theo mẫu do Bộ Lao động - Thương binh và Xã hội quy định. Trường hợp không cấp giấy phép lao động thì trả lời bằng văn bản và nêu rõ lý do”. Người lao động cũng có thể bị từ chối cấp giấy phép lao động khi đã nộp đầy đủ giấy tờ theo yêu cầu mà không rõ lý do bị từ chối cấp phép là gì. |
Nguồn: Trích dẫn từ Nghị định 102/2013/NĐ-CP; phân tích của nhóm nghiên cứu.
3.4.3. Các chính sách cạnh tranh về sản phẩm hàng hóa/dịch vụ ảnh hưởng tới hành vi/hiệu quả cạnh tranh của các chủ thể kinh doanh
Thông thường, các chính sách ảnh hưởng tới hành vi/hiệu quả cạnh tranh của các chủ thể kinh doanh thông qua các quy định điều chỉnh trực tiếp đến các chủ thể (các điều kiện kinh doanh gắn liền với chủ thể kinh doanh). Tuy nhiên, vì các chủ thể kinh doanh phải gắn liền với một loại hàng hóa và/hoặc dịch vụ nào đó, nên chính sách quy định liên quan đến các sản phẩm/dịch vụ cũng sẽ ảnh hưởng đáng kể đến hoạt động kinh doanh của các chủ thể trên thị trường và tác động đến hành vi/hiệu quả cạnh tranh của các chủ thể kinh doanh, đặc biệt ở hai góc độ. Thứ nhất, chính sách này có thể tạo lợi thế cho một nhóm chủ thể hoặc tạo ra sự bất bình đẳng giữa các chủ thể kinh doanh thông qua các chính sách giới hạn các chủ thể được phép cung cấp các loại hàng hóa/dịch vụ nhất định; hoặc các chính sách hỗ trợ/trợ cấp đối với các mặt hàng/dịch vụ, dự án đầu tư nhất định mà chỉ có một số chủ thể mới có thể đáp ứng được. Thứ hai, nó có thể tác động tới hiệu quả cạnh tranh của các chủ thể cung cấp hàng hóa/dịch vụ thông qua các biện pháp quản lý về giá đối với một số loại hàng hóa, dịch vụ nhất định. Rất tiếc là, một số chính sách liên quan đến hàng hóa/dịch vụ trong hệ thống pháp luật hiện hành của Việt Nam dường như vẫn mang dáng dấp của các đặc điểm trên, vì vậy tác động không nhỏ đến môi trường cạnh tranh.
3.4.3.1. Về các loại hàng hóa/dịch vụ độc quyền
Hàng hóa/dịch vụ độc quyền ở đây được hiểu là các loại hàng hóa/dịch vụ mà theo quy định của Nhà nước chỉ do một (hoặc một nhóm) chủ thể cung cấp, các chủ thể kinh doanh khác không được phép hoặc không thể tham gia vào việc cung ứng loại hàng hóa/dịch vụ này ra thị trường.
Hàng hóa/dịch vụ độc quyền có tác động rất lớn đến tính cạnh tranh trên thị trường của các chủ thể kinh doanh và ảnh hưởng đáng kể đến quyền lợi của người tiêu dùng. Vì vậy, trong định hướng xây dựng nền kinh tế thị trường của Việt Nam, phần lớn các hàng hóa/dịch vụ độc quyền đã bị loại bỏ và chỉ còn tồn tại hàng hóa/dịch vụ độc quyền nhà nước dưới dạng các hàng hóa/dịch vụ chỉ do các doanh nghiệp mà Nhà nước nắm giữ 100% vốn điều lệ cung cấp30. Đây là những hàng hóa/dịch vụ độc quyền được xác định là những hàng hóa/dịch vụ trong những ngành và lĩnh vực mà “Nhà nước cần giữ độc quyền hoặc các thành phần kinh tế khác không muốn hay không có khả năng tham gia31”.
Mặc dù vậy, hiện chưa có một định nghĩa hay khoanh vùng các loại hàng hóa/dịch vụ cần thiết phải thuộc độc quyền nhà nước, và vì vậy vẫn còn tồn tại một số trường hợp mà việc giữ độc quyền nhà nước là không hợp lý, làm méo mó cạnh tranh trên thị trường sản phẩm hàng hóa/dịch vụ liên quan.
Hộp 3.26. Nghiên cứu, chế tạo, sản xuất, sửa chữa công cụ hỗ trợ
|
Khoản 1 Điều 25 Nghị định 25/2012/NĐ-CP hướng dẫn Pháp lệnh quản lý, sử dụng vũ khí, vật liệu nổ và công cụ hỗ trợ quy định “việc nghiên cứu, chế tạo, sản xuất, sửa chữa công cụ hỗ trợ được thực hiện trong các cơ sở, doanh nghiệp thuộc Bộ Công an, Bộ Quốc phòng”. Điều này được hiểu là chỉ có doanh nghiệp thuộc Bộ Công an, Bộ Quốc phòng mới được thực hiện hoạt động “nghiên cứu, chế tạo, sản xuất, sửa chữa công cụ hỗ trợ”. Đây là một hình thức độc quyền của Nhà nước trong hoạt động cung cấp hàng hóa và dịch vụ này (thậm chí là độc quyền mức độ cao, theo đó chỉ DNNN thuộc 02 bộ được phép thực hiện, không phải là các DNNN bất kỳ). Trên thực tế, công cụ hỗ trợ có rất nhiều loại (trong đó có những loại khá phổ biến, ví dụ các công cụ hỗ trợ được sử dụng bởi doanh nghiệp cung cấp dịch vụ bảo vệ). Vì vậy, việc đưa toàn bộ việc nghiên cứu, sản xuất, sữa chữa các công cụ hỗ trợ vào diện độc quyền nhà nước có lẽ là quá chặt, không cần thiết, cản trở cạnh tranh của các doanh nghiệp dân doanh trong lĩnh vực này (ít nhất là đối với việc nghiên cứu, sản xuất, sửa chữa các công cụ hỗ trợ thông dụng). |
Nguồn: Trích dẫn từ Nghị định 25/2012/NĐ-CP; phân tích của nhóm nghiên cứu.
Vì vậy, cần thiết phải có bộ tiêu chí cụ thể về loại hàng hóa/dịch vụ cần độc quyền nhà nước (dựa trên lợi ích công cộng), trên cơ sở đó rà soát và loại bỏ những hàng hóa, dịch vụ mà hiện Nhà nước đang độc quyền nhưng xét thấy không cần thiết Nhà nước phải giữ độc quyền và minh bạch hóa các hàng hóa, dịch vụ được Nhà nước xác định là sẽ độc quyền.
Hiện Dự thảo Nghị định về hàng hóa/dịch vụ độc quyền nhà nước đang được soạn thảo, với dự kiến một danh mục các sản phẩm hàng hóa, dịch vụ độc quyền nhà nước và tiêu chí xác định độc quyền nhà nước. Theo ý kiến của nhiều chuyên gia thì trong khi danh mục dự kiến là tương đối phù hợp, các tiêu chí dự kiến còn nhiều điểm mơ hồ, có thể bị lạm dụng (ví dụ tiêu chí “các thành phần kinh tế khác không muốn hay không có khả năng tham gia” được cho là không gắn trực tiếp với lợi ích công cộng cụ thể nào).
3.4.3.2. Về các loại hàng hóa/dịch vụ Nhà nước quản lý giá
Trên lý thuyết, trong nền kinh tế thị trường thì doanh nghiệp được toàn quyền quyết định giá của hàng hóa/dịch vụ mà mình sản xuất và/hoặc cung ứng. Nhà nước không can thiệp vào việc quyết định giá của doanh nghiệp. Tuy nhiên, với chức năng quản lý và điều tiết thị trường thì khi có những biến động ảnh hưởng đến tính ổn định của thị trường cũng như tác động đến quyền lợi của người tiêu dùng, Nhà nước sẽ thực hiện các biện pháp quản lý giá đối với một số mặt hàng nhất định nhằm đưa đến sự ổn định của thị trường, tránh những biến động gây bất lợi cho nền kinh tế.
Đây là cách thức can thiệp hành chính vào thị trường có thể chấp nhận được trong trường hợp các loại hàng hóa/dịch vụ mà Nhà nước áp dụng các biện pháp quản lý giá là những mặt hàng có tác động đáng kể đến đời sống sản xuất, nhu cầu cơ bản của con người và các biện pháp này chỉ được áp dụng trong một số điều kiện nhất định.
Theo Luật Giá 2010, văn bản cốt lõi trong pháp luật về giá của Việt Nam, thì nguyên tắc quản lý giá hiện đang phù hợp với xu hướng chung, theo đó32: tôn trọng quyền tự định giá của chủ thể kinh doanh và Nhà nước sẽ chỉ thực hiện điều tiết giá để bình ổn giá, bảo vệ quyền và lợi ích hợp pháp của các tổ chức, cá nhân sản xuất, kinh doanh, người tiêu dùng và lợi ích của Nhà nước trong khung khổ nhất định. Hộp 2.27 trình bày chi tiết khung khổ pháp lý điều tiết giá.
Hộp 2.27. Các hàng hóa/dịch vụ thuộc diện quản lý giá
|
Danh mục các hàng hóa, dịch vụ thực hiện bình ổn giá Đây là hàng hóa, dịch vụ thiết yếu cho sản xuất, đời sống, bao gồm các loại sau:
(Danh mục này có thể được điều chỉnh trong “trường hợp cần thiết”)
Danh mục hàng hóa, dịch vụ do Nhà nước định giá Nhóm này gồm những hàng hóa, dịch vụ thuộc lĩnh vực độc quyền nhà nước sản xuất, kinh doanh; tài nguyên quan trọng; hàng dự trữ quốc gia, sản phẩm, dịch vụ công ích và dịch vụ sự nghiệp công sử dụng ngân sách nhà nước, cụ thể: Nhà nước định mức giá cụ thể đối với:
Nhà nước định khung giá và mức giá cụ thể đối với:
Nhà nước định giá tối đa hoặc giá tối thiểu đối với:
(Danh mục này có thể được điều chỉnh trong “trường hợp cần thiết”)
Danh mục hàng hóa, dịch vụ Nhà nước kiểm tra yếu tố hình thành giá Bao gồm các loại hàng hóa, dịch vụ thuộc 2 Danh mục trên. |
Nguồn: Trích dẫn từ Luật Giá 2010.
Về cơ bản, các nguyên tắc quản lý về giá và danh mục các hàng hóa/dịch vụ cần quản lý giá là tương đối phù hợp. Mặc dù vậy, mục tiêu “bảo vệ lợi ích hợp pháp của tổ chức, cá nhân sản xuất, kinh doanh, người tiêu dùng và lợi ích của Nhà nước” trong xác định loại sản phẩm cần quản lý giá và cách thức quản lý giá đối với sản phẩm đó cần phải xác định theo hướng cụ thể hoặc khoanh vùng những trường hợp này một cách rõ ràng và hợp lý để tránh tình trạng các cơ quan quản lý nhà nước áp dụng biện pháp quản lý giá tùy tiện/thiếu căn cứ, ảnh hưởng trực tiếp tới quyền tự định giá của doanh nghiệp.
Hộp 3.28. Quy định tại Luật Giá có thể ảnh hưởng tới thị trường
|
Luật Giá đã xác định các loại hàng hóa, dịch vụ thuộc đối tượng mà Nhà nước có quyền áp dụng biện pháp quản lý giá. Phần lớn các loại hàng hóa, dịch vụ này liên quan mật thiết đến đời sống của người dân, phục vụ các nhu cầu cơ bản của người dân và được cho là cần thiết phải được kiểm soát về giá cả nhằm đảm bảo cuộc sống tối thiểu, ổn định của người dân. Tuy nhiên, Danh mục này không chỉ “đóng” trong các hàng hóa được xác định cụ thể trong Luật mà có thể được mở rộng trong các “trường hợp cần thiết”33. Như vậy, các loại hàng hóa, dịch vụ trong nền kinh tế luôn có “nguy cơ” sẽ bị Nhà nước can thiệp bằng các biện pháp quản lý giá. Điều này sẽ có tác động không nhỏ đến sự phát triển của thị trường nói chung, hoạt động sản xuất kinh doanh của doanh nghiệp nói riêng. Ngoài ra, điều kiện để Nhà nước áp dụng các biện pháp quản lý giá cũng thiếu rõ ràng, chẳng hạn như: trường hợp Nhà nước sẽ thực hiện bình ổn giá khi “mặt bằng giá biến động làm ảnh hưởng đến ổn định kinh tế xã hội, gây tác động xấu đến sản xuất và đời sống nhân dân”34. Trường hợp này khá chung chung và có nhiều khái niệm mang tính định tính (không rõ như thế nào thì gây “tác động xấu đến sản xuất và đời sống nhân dân”?), trao nhiều quyền quyết định mang tính suy đoán cho cán bộ thực thi, dẫn tới hiện tượng biện pháp quản lý giá này áp dụng một cách tùy tiện, ảnh hưởng không nhỏ tới thị trường. |
Nguồn: Trích dẫn từ Luật Giá 2010; phân tích của nhóm nghiên cứu
Các biện pháp quản lý về giá được thực hiện theo loại hàng hóa/dịch vụ, có nghĩa là bất kỳ chủ thể kinh doanh nào sản xuất, kinh doanh loại hàng hóa/dịch vụ thuộc đối tượng trên đều phải thực hiện các biện pháp quản lý giá từ Nhà nước. Như vậy, mức độ tác động của các biện pháp quản lý giá của Nhà nước đối với các chủ thể kinh doanh cùng loại hàng hóa/dịch vụ là như nhau, do đó không làm méo mó cạnh tranh giữa các chủ thể này. Tuy nhiên, nếu thủ tục, căn cứ để cơ quan nhà nước xem xét trong quá trình thực hiện biện pháp quản lý giá thiếu minh bạch có thể dẫn tới kết quả và chế tài áp dụng thiếu công bằng giữa các chủ thể kinh doanh và sẽ ảnh hưởng đáng kể đến tính cạnh tranh của các doanh nghiệp trên thị trường.
Ngoài ra, việc Nhà nước quản lý giá đối với các sản phẩm không cần thiết phải quản lý giá cũng tạo ra hiệu ứng méo mó trong cạnh tranh trên thị trường đối với sản phẩm đó mà trong lâu dài có thể ảnh hưởng bất lợi tới người tiêu dùng (do thị trường không vận hành theo đúng quy luật và có thể bị lạm dụng bởi các chủ thể kinh doanh nhất định).
Hộp 3.29. Kiểm tra yếu tố hình thành giá
|
Theo quy định tại Điều 26 Luật Giá thì Nhà nước sẽ kiểm tra yếu tố hình thành giá khi “giá có biến động bất thường và theo yêu cầu của Thủ tướng Chính phủ, Bộ trưởng, Thủ trưởng cơ quan ngang Bộ, Chủ tịch Ủy ban nhân dân cấp tỉnh” hoặc “khi cơ quan nhà nước có thẩm quyền quyết định bình ổn giá, định giá”. Và một trong các căn cứ để kiểm tra yếu tố hình thành giá là phương pháp định giá do Nhà nước quy định hoặc do doanh nghiệp tự thực hiện nếu phù hợp. Một số điểm thiếu rõ ràng trong quy định về căn cứ kiểm tra nói trên:
Những điểm thiếu rõ ràng trên khiến cho các quyết định của cơ quan nhà nước trong hoạt động kiểm tra yếu tố hình thành giá chưa minh bạch, và dẫn đến nguy cơ trong cùng trường hợp nhưng sẽ có những kết luận khác nhau về việc kiểm tra yếu tố hình thành giá. |
Nguồn: Trích dẫn từ Luật Giá 2010; phân tích của nhóm nghiên cứu.
3.4.3.3. Về các biện pháp hỗ trợ/trợ cấp từ Nhà nước đối với một số các ngành nghề, lĩnh vực kinh doanh
Để thúc đẩy sự phát triển của một số ngành, lĩnh vực (chủ yếu nhằm mục tiêu phục vụ cho các lợi ích công cộng) hoặc một số các chủ thể (các chủ thể yếu thế, sản xuất kinh doanh trong lĩnh vực cần được sự hỗ trợ, bảo hộ), Nhà nước sẽ sử dụng các biện pháp hỗ trợ/trợ cấp nhất định.
Hiện tại, Nhà nước đang duy trì một số chính sách hỗ trợ tín dụng cho các doanh nghiệp trong các lĩnh vực nhất định. Nhìn dưới góc độ cạnh tranh trên cùng thị trường sản phẩm hàng hóa/dịch vụ, các biện pháp hỗ trợ từ Nhà nước sẽ được coi là phản cạnh tranh khi không đối xử công bằng giữa các chủ thể trong cùng điều kiện (sự thiếu công bằng có thể biểu hiện một cách rõ ràng là trợ cấp cho chủ thể này nhưng không trợ cấp cho chủ thể khác trong khi cả hai đều nằm trong cùng điều kiện; có thể biểu hiện ở mức không rõ ràng khi đặt ra các điều kiện mà chỉ có một số chủ thể có thể tiếp cận được...).
Chính sách hỗ trợ tín dụng đầu tư
Chính sách hỗ trợ về tín dụng đầu tư được xác định theo loại dự án đầu tư cũng như đặt ra các điều kiện cho các chủ đầu tư thực hiện dự án. Những dự án đầu tư được hỗ trợ chủ yếu là các dự án có mục đích phục vụ cộng đồng, hướng đến các đối tượng yếu thế hoặc phát triển kinh tế có yếu tố bền vững và để tiếp cận được vốn tín dụng đầu tư của Nhà nước, các nhà đầu tư cũng phải đáp ứng những điều kiện nhất định.
Về hình thức, chính sách này được cho là hợp lý, không phân biệt đối xử giữa các chủ đầu tư có cùng điều kiện, đối với cùng loại dự án, vì vậy không tạo ra hậu quả bóp méo cạnh tranh giữa các chủ thể này.
Tuy nhiên, nhìn sâu hơn vào các điều kiện ưu đãi tín dụng dự án đầu tư (đặc biệt là điều kiện về quy mô dự án), có thể thấy các doanh nghiệp nhỏ và vừa rất khó có khả năng tiếp cận các nguồn này (kể cả trong trường hợp dự án phục vụ lợi ích công cộng nhưng quy mô nhỏ). Đây chính là yếu tố “phản cạnh tranh” trong chính sách này.
Hộp 3.30. Điều kiện cho vay đầu tư và các dự án đầu tư được vay
|
Theo quy định tại Điều 6, Nghị định 75/2011/NĐ-CP của Chính phủ ngày 30/8/2011 về tín dụng đầu tư và tín dụng xuất khẩu của Nhà nước thì điều kiện cho vay đầu tư bao gồm:
Phần lớn các dự án được vay vốn tín dụng đầu tư trong Danh mục quy định tại Phụ lục I Nghị định 75 đều có quy mô Nhóm A, B (Dự án quy mô lớn). |
Nguồn: Trích dẫn từ Nghị định 75/2011/NĐ-CP.
Chính sách hỗ trợ cho nông nghiệp, thủy sản
Theo quy định của WTO mà Việt Nam là một thành viên, các hình thức trợ cấp xuất khẩu đối với các sản phẩm phi nông nghiệp và nông nghiệp (trong đó có tín dụng ưu đãi cho xuất khẩu) bị cấm hoàn toàn. Thực hiện cam kết khi gia nhập WTO, Việt Nam đã tiến hành rà soát toàn bộ hệ thống pháp luật và đã loại bỏ toàn bộ các biện pháp trợ cấp xuất khẩu đối với sản phẩm công nghiệp (thưởng xuất khẩu, ưu đãi cho khu chế xuất, ưu đãi tín dụng cho xuất khẩu sản phẩm mũi nhọn...).
Cũng theo quy định của WTO, các biện pháp trợ cấp khác ngoài trợ cấp xuất khẩu vẫn có thể được thực hiện, tuy nhiên phải chịu các ràng buộc nhất định. Ví dụ đối với trợ cấp cho các sản phẩm công nghiệp, nếu gây ra thiệt hại cho ngành sản xuất nội địa của nước thành viên khác thì doanh nghiệp có thể phải chịu các biện pháp đối kháng. Còn đối với các sản phẩm nông nghiệp, Nhà nước bị ràng buộc không trợ cấp vượt quá tổng mức trợ cấp được phép theo WTO.
Trên thực tế, căn cứ vào tình hình sản xuất kinh doanh, Chính phủ Việt Nam vẫn áp dụng các biện pháp hỗ trợ tín dụng nhất định, phần lớn trong lĩnh vực nông, lâm, ngư nghiệp35. Từ góc độ cạnh tranh, việc trợ cấp hay hỗ trợ tài chính cho các lĩnh vực kinh doanh nhất định tạo ra lợi thế cho các chủ thể hoạt động trong lĩnh vực đó so với các lĩnh vực khác nhưng không làm méo mó cạnh tranh trong cùng lĩnh vực được hỗ trợ (các chủ thể trong cùng lĩnh vực kinh doanh về nguyên tắc là đều có thể nhận được hỗ trợ tương đương nhau). Mặc dù vậy, quy trình và thủ tục để được hưởng hỗ trợ trên thực tế chưa minh bạch, rõ ràng, dẫn tới khả năng tiếp cận nguồn hỗ trợ khác nhau giữa các chủ thể có cùng điều kiện. Từ đó, tác động hạn chế, bóp méo cạnh tranh của các chính sách hỗ trợ tín dụng theo ngành nghề phát sinh.
Chú thích:
(1) Tính minh bạch của quy trình được nhấn mạnh tại các điều khoản sau của Luật Ban hành văn bản 2015:
-
Các Dự thảo phải được lấy ý kiến công khai các đối tượng chịu tác động (Điều 6);
-
Cơ quan chủ trì soạn thảo phải có trách nhiệm giải trình việc tiếp thu hay không tiếp thu ý kiến góp ý và đăng tải trên website điện tử (Điều 36);
-
Các đối tượng chịu tác động có quyền tiếp cận thông tin nhiều hơn trước đó: tức là ngoài Dự thảo lấy ý kiến, họ có thể được tiếp cận với Tờ trình (Khoản 1, Điều 57).
(2) Ở đây không bao gồm các thủ tục hành chính phục vụ quản lý nhà nước nói chung mà tất cả các chủ thể kinh doanh, trong tất cả các lĩnh vực kinh doanh đều phải đáp ứng, ví dụ thủ tục đăng ký kinh doanh (thủ tục để Nhà nước nhận diện, quản lý và thu thuế đối với mọi chủ thể kinh doanh)
(3) Xem thêm Báo cáo rà soát các giấy phép kinh doanh năm 2005 của VCCI; Báo cáo rà soát 37 giấy phép kinh doanh năm 2007 của VCCI; Báo cáo rà soát các giấy phép kinh doanh năm 2008 của CIEM, Báo cáo tổng kết thi hành Luật Doanh nghiệp 2005 năm 2013 của Bộ Kế hoạch và Đầu tư…
(4) Khoản 2 Điều 7 Luật Doanh nghiệp 2005 “Điều kiện kinh doanh là yêu cầu mà doanh nghiệp phải có hoặc phải thực hiện khi kinh doanh ngành, nghề cụ thể, được thể hiện bằng giấy phép kinh doanh, giấy chứng nhận đủ điều kiện kinh doanh, chứng chỉ hành nghề, chứng nhận bảo hiểm trách nhiệm nghề nghiệp, yêu cầu về vốn pháp định hoặc yêu cầu khác.”
(5) Khoản 3 Điều 7 Luật Doanh nghiệp 2005 “Chính phủ định kỳ rà soát, đánh giá lại toàn bộ hoặc một phần các điều kiện kinh doanh; bãi bỏ hoặc kiến nghị bãi bỏ các điều kiện không còn phù hợp; sửa đổi hoặc kiến nghị sửa đổi các điều kiện bất hợp lý; ban hành hoặc kiến nghị ban hành điều kiện kinh doanh mới theo yêu cầu quản lý nhà nước”.
(6) Khoản 1 Điều 7 Luật Đầu tư năm 2014.
(7) Điều 7 Luật Doanh nghiệp năm 2014.
(8) Thủ tục này là tự động với các dự án đầu tư đã có chấp thuận đầu tư, là lựa chọn với nhà đầu tư trong nước (muốn thì thực hiện, không muốn thì thôi) và là bắt buộc với nhà đầu tư nước ngoài hoặc có vốn đầu tư nước ngoài.
(9) Thủ tục này áp dụng với các dự án ảnh hưởng lớn đến môi trường hoặc tiềm ẩn khả năng ảnh hưởng nghiêm trọng đến môi trường (có quy định cụ thể tên của các loại dự án này), áp dụng đối với tất cả các chủ thể thực hiện dự án đầu tư (không phân biệt nhà đầu tư trong nước, nước ngoài).
(10) Cho đến nay, ngoài WTO, Việt Nam đã tham gia 10 FTAs khác, tuy nhiên các FTAs này phần lớn chỉ tập trung vào thương mại hàng hóa mà ít đề cập tới mở cửa thị trường nội địa cho các nhà cung cấp dịch vụ, đầu tư nước ngoài (hoặc nếu có thì lại không phải cam kết mở cửa bắt buộc như WTO). Tình hình này có thể sẽ khác sau khi Việt Nam ký và thực thi các Hiệp định thương mại tự do thế hệ mới như TPP hay EVFTA, với những cam kết mở cửa thị trường dịch vụ được dự báo là sẽ sâu hơn nhiều so với cam kết trong WTO.
(11) Điều 58 Luật Khoa học và công nghệ năm 2013.
(12) Xem phân tích ở phần pháp luật cạnh tranh.
(13) Điều 53 Hiến pháp năm 2013.
(14) Điều 55 Luật Đất đai năm 2013.
(15) Khoản 2 Điều 14 Nghị định 43/2014/NĐ-CP hướng dẫn chi tiết thi hành Luật Đất đai năm 2013
(17) Luật Các tổ chức tín dụng năm 2010.
(18) Nghị định 90/2011/NĐ-CP của Chính phủ ngày 14/10/2011 về phát hành trái phiếu doanh nghiệp.
(19) Nghị định 58/2012/NĐ-CP của Chính phủ hướng dẫn Luật Chứng khoán, Nghị định 60/2015/NĐ-CP sửa đổi Nghị định 58/2012/NĐ-CP.
(20) Thông tư 12/2010/TT-NHNN của Ngân hàng Nhà nước Việt Nam ngày 14/4/2010 hướng dẫn tổ chức tín dụng cho vay bằng đồng Việt Nam đối với khách hàng theo lãi suất thỏa thuận.
(21) Thông tư 08/2014/TT-NHNN của Ngân hàng Nhà nước Việt Nam ngày 17/3/2014 quy định lãi suất cho vay ngắn hạn bằng đồng Việt Nam của tổ chức tín dụng đối với khách hàng vay để đáp ứng nhu cầu vốn phục vụ một số lĩnh vực, ngành kinh tế.
(22) Quyết định 443/QĐ-TTg của Thủ tướng Chính phủ ngày 04/4/2009 về việc hỗ trợ lãi suất cho các tổ chức, cá nhân vay vốn trung, dài hạn ngân hàng để thực hiện đầu tư mới để phát triển sản xuất - kinh doanh
(24) Nghị định 90/2011/NĐ-CP của Chính phủ ngày 14/10/2011 về phát hành trái phiếu doanh nghiệp.
(25) Khoản 1 Điều 4 Nghị định 58/2012/NĐ-CP của Chính phủ ngày 20/7/2012 quy định chi tiết và hướng dẫn thi hành một số điều của Luật Chứng khoán và Luật sửa đổi, bổ sung một số điều của Luật Chứng khoán.
(26) Khoản 3 Điều 1 Nghị định 60/2015/NĐ-CP sửa đổi Nghị định 58/2012/NĐ-CP quy định chi tiết và hướng dẫn thi hành một số điều của Luật Chứng khoán và Luật sửa đổi, bổ sung một số điều của Luật Chứng khoán.
(27) Điều 476 Bộ luật Dân sự 2005.
(28) Hiện nay chính sách về tiền lương tối thiểu được phân chia theo vùng dựa trên mức sống của mỗi vùng, theo đó: Mức 3.100.000 đồng/tháng, áp dụng đối với doanh nghiệp hoạt động trên địa bàn thuộc vùng I; Mức 2.750.000 đồng/tháng, áp dụng đối với doanh nghiệp hoạt động trên địa bàn thuộc vùng II; Mức 2.400.000 đồng/tháng, áp dụng đối với doanh nghiệp hoạt động trên địa bàn thuộc vùng III; Mức 2.150.000 đồng/tháng, áp dụng đối với doanh nghiệp hoạt động trên địa bàn thuộc vùng IV.
(29) Điều 170 Bộ luật Lao động.
(30) Theo quy định tại Quyết định 929/QĐ-TTg của Thủ tướng Chính phủ ngày 17/7/2012 phê duyệt Đề án “Tái cơ cấu doanh nghiệp nhà nước trọng tâm là Tập đoàn kinh tế, Tổng công ty nhà nước giai đoạn 2011 - 2015” thì doanh nghiệp nhà nước nắm giữ 100% vốn điều lệ trong các lĩnh vực độc quyền nhà nước, quốc phòng, an ninh; xuất bản; thủy nông; bảo đảm an toàn giao thông; xổ số kiến thiết; sản xuất, phân phối điện quy mô lớn đa mục tiêu có ý nghĩa đặc biệt quan trọng về kinh tế - xã hội gắn với quốc phòng, an ninh; quản lý, khai thác hệ thống kết cấu hạ tầng đường sắt quốc gia, đô thị; các cảng hàng không; cảng biển loại I; in, đúc tiền.
(31) Nghị quyết Hội nghị lần thứ ba Ban Chấp hành Trung ương Đảng khóa IX.
(32) Điều 5 Luật Giá.
(33) Khoản 3 Điều 15 Luật Giá.
(34) Khoản 2 Điều 4 Nghị định 177/2013/NĐ-CP hướng dẫn Luật Giá.
(35) Dưới đây là một số văn bản pháp luật cho thấy Chính phủ áp dụng các biện pháp hỗ trợ tín dụng:
• Nghị định 55/2015/NĐ-CP của Chính phủ ngày 09/6/2015 về chính sách tín dụng phục vụ phát triển nông nghiệp, nông thôn.
• Nghị định 210/2013/NĐ-CP của Chính phủ ngày 19/12/2013 về chính sách khuyến khích doanh nghiệp đầu tư vào nông nghiệp, nông thôn.
• Quyết định 63/2010/QĐ-TTg ngày 15/10/2010 về chính sách hỗ trợ nhằm giảm tổn thất sau thu hoạch đối với nông sản, thủy sản.
• Quyết định 497/QĐ-TTg ngày 17/4/2009 về việc hỗ trợ lãi suất vay vốn mua máy móc, thiết bị vật tư phục vụ sản xuất nông nghiệp và vật liệu xây dựng nhà ở khu vực nông thôn.
Nguồn: Đinh Tuấn Minh và Phạm Thế Anh (chủ biên) (2017). Từ nhà nước điều hành sang nhà nước kiến tạo phát triển . NXB Tri Thức. (Báo cáo được thực hiện bởi các nhóm nghiên cứu: CIEM, VIE, VEPR, VCCI).
